An attestation is a signed statement confirming that something is true. A university degree, a KYC approval, a transaction history, all of these are claims that someone needs to verify.
Historically, verification depended on institutions. In digital systems operating across agencies and networks, that model breaks down fast.
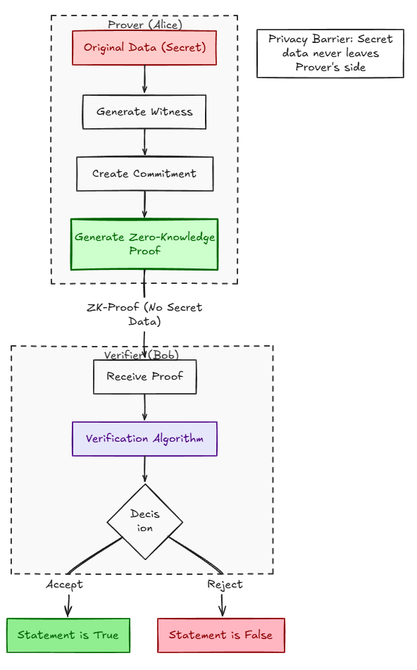
Sign Protocol solves this by turning attestations into on-chain infrastructure:
→ Any claim can be structured using a registered schema
→ Digital signatures certify the attester's identity
→ Zero-knowledge proofs allow verification without exposing the underlying data
The result is trust that is repeatable, attributable, and verifiable across any chain.
#SignDigitalSovereignInfra
$SIGN
@SignOfficial
