🔹 Gravity (G) — Qual è l'affare
G è il token principale per la blockchain Gravity — una nuova catena Layer-1 — e funge anche da token di utilità per l'ecosistema più ampio di Web3 di Galxe.
Funziona sia come un token “gas” nativo (per le spese di transazione sulla catena Gravity) sia come un token di utilità/governance per l'ecosistema Galxe esistente (per servizi come identità, incentivi per gli utenti, accesso a dApp, ecc.).
Tokenomics e utilità
Offerta totale: 12 miliardi G. docs.
Usa: pagamento delle spese di gas, staking (per aiutare a garantire la rete), governance/voto (attraverso ciò che chiamano “G DAO”), e pagamenti all'interno della suite di applicazioni di Galxe (quest, identità, dApp, ecc.).
G mira a fornire un'esperienza unificata: una volta che possiedi G, puoi usarlo sia a livello di blockchain che a livello di applicazione — collegando infrastrutture e servizi orientati all'utente.
Perché è importante (o afferma di esserlo)
Gravity si posiziona come una blockchain ad alte prestazioni: costruita per transazioni 'omnichain' — abilitando regolamenti cross-chain, alta capacità e finalità rapida.
L'idea è rendere Web3 più fluido: gli utenti e gli sviluppatori non devono gestire molti token per diverse catene/app — G è pensato per coprire sia l'infrastruttura (blockchain) che le applicazioni (suite Galxe).
👉 In sintesi: G è una sorta di 'bridge-coin' tra la blockchain di base e l'uso nel mondo reale all'interno dell'ecosistema Galxe. Il suo potenziale dipende fortemente dal fatto che la catena Gravity e l'ecosistema Galxe ottengano ampia adozione.
🔹 Axelar (AXL) — Struttura portante della connettività cross-chain

Cos'è Axelar / AXL
Axelar è una rete di infrastruttura cross-chain decentralizzata: il suo compito è consentire un'interoperabilità sicura — il che significa che aiuta diverse blockchain a comunicare tra loro, trasferire asset/dati, eseguire smart contract cross-chain, ecc.
AXL è il token nativo di Axelar. Alimenta la rete: utilizzato per commissioni, staking, incentivi per i validatori e altro ancora.
Tokenomica & Utilità
Offerta circolante: circa 1,08 miliardi di AXL.
Casi d'uso:
Paga per le commissioni delle transazioni cross-chain (commissioni di gas/ponte) quando asset o dati si muovono attraverso Axelar.
Metti in stake AXL per partecipare come validatore / garantire operazioni cross-chain — i validatori sono ricompensati in AXL.
Governance: i possessori di token / delegati possono votare su proposte di rete, aggiornamenti, cambiamenti di parametri, ecc.
Sviluppi Recenti & Punti di Forza
Axelar ha recentemente lanciato un aggiornamento ('Cobalt') che ha cambiato la sua tokenomica: ora, una grande parte delle commissioni delle transazioni cross-chain viene bruciata — rendendo AXL più deflazionistico e potenzialmente aumentando il valore del token nel tempo.
Axelar continua ad espandersi — supporta molte blockchain (EVM e non-EVM), rendendolo una spina dorsale per DeFi multi-chain, ponti cross-chain, trasferimenti di asset cross-chain, ecc.
👉 In sintesi: AXL (e Axelar) mira a essere uno dei livelli di 'plumbing' di Web3 — rendendo l'interoperabilità cross-chain fluida e sicura. Il suo valore a lungo termine dipende dall'adozione da parte di sviluppatori e progetti cross-chain.
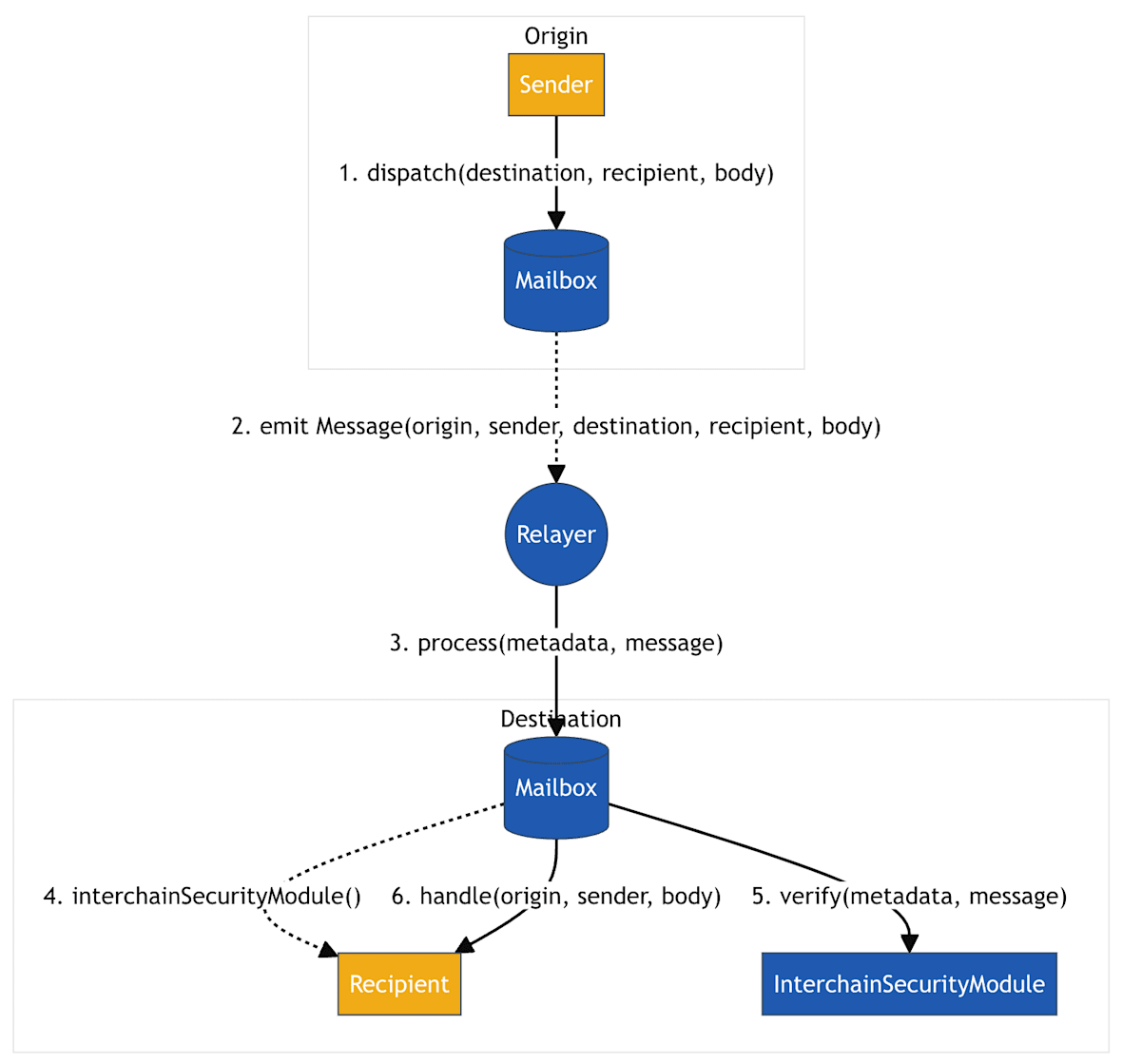
🔹 Hyperlane (HYPER) — L'infrastruttura di messaggistica & cross-chain


Cos'è Hyperlane / HYPER
Hyperlane è un protocollo di interoperabilità senza permessi — pensalo come un'infrastruttura di messaggistica/ponte che collega molte blockchain: abilitando comunicazioni cross-chain, trasferimenti di dati, trasferimenti di asset e chiamate a smart contract cross-chain.
HYPER è il token nativo di Hyperlane. Alimenta lo staking, gli incentivi per i validatori, la governance e aiuta a garantire le operazioni cross-chain.
Fornitura & Tokenomica
Offerta totale: limitata a 1 miliardo di HYPER. XT.com+2ICO Analytics+2
Offerta circolante (ai dati recenti): ~ 205–206 milioni di HYPER.
Allocazione: Al lancio / TGE (evento di generazione token), circa il 57% dell'offerta è stato allocato alla comunità, mentre il 25% al team principale, il 10,9% agli investitori e il 7,1% al tesoro della fondazione.
Cosa fa Hyperlane / Perché esiste
Offre messaggistica cross-chain & trasferimenti di asset attraverso un gran numero di blockchain (centinaia), supportando diverse macchine virtuali (EVM, Solana, CosmWasm, ecc.) — abilitando anche l'interoperabilità cross-VM.
Per gli sviluppatori: possono costruire app interoperabili senza costruire ponti personalizzati per ogni coppia di catene. Per gli utenti: esperienza di ponte o cross-chain più semplice.
Il token HYPER sostiene la sicurezza e la governance: mettere in stake HYPER aiuta i validatori a garantire i relay dei messaggi, e i possessori di token possono partecipare alla governance e al processo decisionale della rete.
Cosa tenere d'occhio / Rischi
Come con la maggior parte dei protocolli di interoperabilità, il successo dipende da quante catene & progetti adottano Hyperlane. Se l'adozione è bassa, l'utilità (e quindi la domanda per HYPER) potrebbe rimanere limitata.
Il valore del token è stato volatile: l'ultimo massimo storico era molto più alto del prezzo attuale (quindi rischio di ribasso).
👉 In sintesi: Hyperlane mira a essere un 'autostrada di comunicazione inter-chain' universale. Se Web3 continua a frammentarsi su molte catene, Hyperlane potrebbe diventare molto utile — ma è ancora presto e il valore dipende da una larga adozione.
⚠️ Temi Comuni — Cosa Tenere a Mente
Tutti e tre — G, AXL, HYPER — sono token a livello di infrastruttura o orientati al cross-chain, non semplici 'meme' o token di tendenza. Le loro prospettive a lungo termine dipendono più dall'adozione della tecnologia e dalla crescita dell'ecosistema che dall'hype.
Questo significa che l'utilità e l'adozione contano più delle oscillazioni di prezzo. Se le rispettive blockchain/protocolli rimangono attivi e utilizzati, c'è potenziale. In caso contrario — rischio di stagnazione.
L'interoperabilità e la compatibilità multi-chain sono sempre più importanti se Web3 continua a frammentarsi. Quindi token come AXL e HYPER potrebbero beneficiare di questa tendenza.