Autore: 0xjacobzhao | https://linktr.ee/0xjacobzhao
Questo rapporto di ricerca indipendente è supportato da IOSG Ventures. Il processo di ricerca e scrittura è stato ispirato da lavori correlati di Raghav Agarwal (LongHash) e Jay Yu (Pantera). Grazie a Lex Sokolin @ Generative Ventures, Jordan@AIsa, Ivy @PodOur2Cents per i loro preziosi suggerimenti su questo articolo. Anche il feedback è stato richiesto dai team di progetto come Nevermined, Skyfire, Virtuals Protocol, AIsa, Heurist, AEON durante il processo di scrittura. Questo articolo si sforza di offrire contenuti obiettivi e accurati, ma alcuni punti di vista comportano un giudizio soggettivo e possono inevitabilmente contenere deviazioni. Si apprezza la comprensione dei lettori.
Il Commercio Agente si riferisce a un sistema commerciale completo in cui gli agenti AI completano autonomamente la scoperta dei servizi, il giudizio di credibilità, la generazione degli ordini, l'autorizzazione al pagamento e la liquidazione finale. Non si basa più sull'operazione umana passo dopo passo o sull'input di informazioni, ma coinvolge agenti che collaborano automaticamente, effettuano ordini, pagano e adempiono in un ambiente cross-platform e cross-system, formando così un ciclo commerciale chiuso di esecuzione autonoma tra macchine (Commercio M2M).

Nell'ecosistema crypto, le applicazioni più pratiche di valore oggi sono concentrate nei pagamenti in stablecoin e nel DeFi. Pertanto, mentre AI e Crypto si fondono, stanno emergendo due percorsi di sviluppo ad alto valore:
Breve termine: AgentFi, costruito sui protocolli DeFi maturi di oggi
Medio-lungo termine: Pagamento Agente, costruito attorno alla liquidazione in stablecoin e progressivamente standardizzato da protocolli come ACP, AP2, x402 e ERC-8004
Il Commercio Agente è difficile da scalare rapidamente a breve termine a causa di fattori come la maturità del protocollo, le differenze normative e l'accettazione da parte di commercianti/utenti. Tuttavia, da una prospettiva a lungo termine, il pagamento è l'ancora sottostante di tutti i cicli commerciali chiusi, rendendo il Commercio Agente il più prezioso a lungo termine.
I. Sistemi di Pagamento del Commercio Agente e Scenari di Applicazione
Nel sistema del Commercio Agente, la rete di commercianti del mondo reale è lo scenario di valore più grande. Indipendentemente da come evolvono gli Agenti AI, il sistema di pagamento fiat tradizionale (Stripe, Visa, Mastercard, bonifici bancari) e il sistema di stablecoin in rapida crescita (USDC, x402) coesisteranno a lungo, costituendo congiuntamente la base del Commercio Agente.
Confronto: Pagamento Tradizionale Fiat vs. Pagamento in Stablecoin

I commercianti del mondo reale—dall'e-commerce, abbonamenti e SaaS ai viaggi, contenuti a pagamento e approvvigionamento aziendale—portano una domanda da trilioni di dollari e sono anche la fonte di valore centrale per gli Agenti AI per confrontare automaticamente i prezzi, rinnovare abbonamenti e acquistare. A breve termine, il consumo mainstream e l'approvvigionamento aziendale continueranno a essere dominati dal sistema di pagamento fiat tradizionale per molto tempo.
L'ostacolo centrale alla scalabilità delle stablecoin nel commercio reale non è solo tecnologico, ma normativo (KYC/AML, tasse, protezione dei consumatori), contabilità dei commercianti (le stablecoin non sono moneta legale) e la mancanza di meccanismi di risoluzione delle controversie causati da pagamenti irreversibili. A causa di queste limitazioni strutturali, è difficile per le stablecoin entrare in settori ad alta regolamentazione come la sanità, l'aviazione, l'e-commerce, il governo e i servizi pubblici a breve termine. La loro attuazione si concentrerà principalmente su contenuti digitali, pagamenti transfrontalieri, servizi nativi Web3 e scenari dell'economia delle macchine (M2M/IoT/Agente) dove la pressione normativa è più bassa o sono nativi on-chain—questo è precisamente la finestra di opportunità per il Commercio Agente nativo Web3 per ottenere le prime svolte scalari.
Tuttavia, l'istituzionalizzazione normativa sta avanzando rapidamente nel 2025: il disegno di legge sulle stablecoin negli Stati Uniti ha raggiunto un consenso bipartisan, Hong Kong e Singapore hanno implementato quadri di licenza per le stablecoin, l'UE MiCA è entrata ufficialmente in vigore, Stripe supporta USDC e PayPal ha lanciato PYUSD. La chiarezza della struttura normativa significa che le stablecoin stanno venendo accettate dal sistema finanziario mainstream, aprendo spazi politici per future liquidazioni transfrontaliere, approvvigionamento B2B e l'economia delle macchine.
Migliore Corrispondenza di Scenario di Applicazione per il Commercio Agente

Il nucleo del Commercio Agente non è far sostituire una rotaia di pagamento con un'altra, ma affidare il soggetto di esecuzione di "ordine—autorizzazione—pagamento" agli Agenti AI, consentendo al sistema di pagamento fiat tradizionale (AP2, credenziali di autorizzazione, conformità all'identità) e al sistema di stablecoin (x402, CCTP, liquidazione tramite smart contract) di sfruttare i rispettivi vantaggi. Non è né una competizione a somma zero tra fiat e stablecoin né una narrazione di sostituzione di una singola rotaia, ma un'opportunità strutturale per espandere le capacità di entrambi: i pagamenti fiat continuano a supportare il commercio umano, mentre i pagamenti in stablecoin accelerano scenari nativi delle macchine e nativi on-chain. I due si completano e coesistono, diventando i due motori dell'economia degli agenti.
II. Panorama degli Standard del Protocollo di Commercio Agente
Lo stack protocollo del Commercio Agente consiste in sei livelli, formando un completo legame di commercio delle macchine da "scoperta delle capacità" a "consegna del pagamento". Il Catalogo A2A e il Registro MCP sono responsabili della scoperta delle capacità, ERC-8004 fornisce identità e reputazione verificabili on-chain; ACP e AP2 si occupano rispettivamente di ordinazioni strutturate e istruzioni di autorizzazione; lo strato di pagamento è composto da rotaie fiat tradizionali (AP2) e rotaie stablecoin (x402) in parallelo; lo strato di consegna attualmente non ha uno standard unificato.

Strato di Scoperta: Risolve "Come gli Agenti scoprono e comprendono i servizi chiamabili". Il lato AI costruisce cataloghi di capacità standardizzati attraverso il Catalogo A2A e il Registro MCP; Web3 si basa su ERC-8004 per fornire guida all'identità indirizzabile. Questo strato è l'ingresso all'intero stack di protocolli.
Strato di Fiducia: Risponde "È l'altra parte credibile". Non esiste ancora uno standard universale sul lato AI. Web3 costruisce un quadro unificato per l'identità verificabile, la reputazione e i registri di esecuzione tramite ERC-8004, che è un vantaggio chiave di Web3.
Strato di Ordinazione: Responsabile di "Come vengono espressi e verificati gli ordini". ACP (OpenAI × Stripe) fornisce una descrizione strutturata di beni, prezzi e termini di liquidazione per garantire che i commercianti possano adempiere ai contratti. Poiché è difficile esprimere contratti commerciali del mondo reale on-chain, questo strato è sostanzialmente dominato da Web2.
Strato di Autorizzazione: Gestisce "Se l'Agente ha ottenuto l'autorizzazione legale dell'utente". AP2 lega l'intento, la conferma e l'autorizzazione al pagamento al sistema di identità reale attraverso credenziali verificabili. Le firme Web3 non hanno ancora effetto legale, quindi non possono assumere le responsabilità contrattuali e di conformità di questo strato.
Strato di Pagamento: Decide "Quale rotaia completa il pagamento". AP2 copre reti di pagamento tradizionali come carte e banche; x402 fornisce interfacce di pagamento API native per stablecoin, consentendo a beni come USDC di essere incorporati in chiamate automatiche. I due tipi di rotaie formano complementarità funzionale qui.
Strato di Adempimento: Risponde "Come consegnare in sicurezza il contenuto dopo il completamento del pagamento". Attualmente, non esiste un protocollo unificato: il mondo reale si affida ai sistemi dei commercianti per completare la consegna, e il controllo di accesso crittografico di Web3 non ha ancora formato uno standard cross-ecosystem. Questo strato è ancora il più grande vuoto nello stack di protocolli e ha la massima probabilità di incubare la prossima generazione di protocolli infrastrutturali.
III. Spiegazione Approfondita dei Protocolli Core del Commercio Agente
Concentrandosi sui cinque collegamenti chiave della scoperta del servizio, giudizio di fiducia, ordinazione strutturata, autorizzazione al pagamento e liquidazione finale nel Commercio Agente, istituzioni come Google, Anthropic, OpenAI, Stripe, Ethereum e Coinbase hanno proposto protocolli sottostanti nei collegamenti corrispondenti, costruendo congiuntamente lo stack di protocolli core della prossima generazione del Commercio Agente.
Agente-a-Agente (A2A) – Protocollo di Interoperabilità degli Agenti (Google)
A2A è un protocollo open-source avviato da Google e donato alla Linux Foundation. Mira a fornire standard unificati di comunicazione e collaborazione per Agenti AI costruiti da diversi fornitori e framework. Basato su HTTP + JSON-RPC, A2A implementa scambi di messaggi e compiti strutturati sicuri, consentendo agli Agenti di condurre dialoghi multi-turno, decisioni collaborative, decomposizione dei compiti e gestione dello stato in modo nativo. Il suo obiettivo principale è costruire un "Internet degli Agenti", consentendo a qualsiasi Agente compatibile A2A di essere automaticamente scoperto, chiamato e combinato, formando così una rete distribuita di Agenti cross-platform e cross-organization.
Protocollo di Contesto del Modello (MCP) – Protocollo di Accesso Dati e Strumenti Unificato (Anthropic)
MCP lanciato da Anthropic, è un protocollo aperto che collega LLM / Agenti con sistemi esterni, focalizzandosi su interfacce di accesso unificate per strumenti e dati. Astratte database, sistemi di file, API remote e strumenti proprietari in risorse standardizzate, consentendo agli Agenti di accedere a capacità esterne in modo sicuro, controllabile e verificabile. Il design di MCP enfatizza bassi costi di integrazione e alta scalabilità: gli sviluppatori devono solo connettersi una volta per consentire all'Agente di utilizzare l'intero ecosistema di strumenti. Attualmente, MCP è stato adottato da molti fornitori AI leader ed è diventato lo standard de facto per l'interazione agente-strumento.

MCP si concentra su "Come gli Agenti utilizzano gli strumenti"—fornendo modelli con capacità di accesso a risorse esterne unificate e sicure (come database, API, sistemi di file, ecc.), standardizzando così i metodi di interazione agente-strumento / agente-dati.
A2A risolve "Come gli Agenti collaborano con altri Agenti"—stabilendo standard di comunicazione nativi per agenti multi-vendor e multi-framework, supportando dialoghi multi-turno, decomposizione dei compiti, gestione dello stato e esecuzione a lungo termine. È il livello base di interoperabilità tra agenti.

Protocollo di Commercio Agente (ACP) – Protocollo di Ordinazione e Checkout (OpenAI × Stripe)
ACP (Protocollo di Commercio Agente) è uno standard di ordinazione aperto (Apache 2.0) proposto da OpenAI e Stripe. Stabilisce un processo di ordinazione strutturato che può essere direttamente compreso dalle macchine per Acquirente—Agente AI—Commerciante. Il protocollo copre informazioni sui prodotti, verifica di prezzi e termini, logica di liquidazione e trasmissione di credenziali di pagamento, consentendo all'AI di avviare acquisti in sicurezza per conto degli utenti senza diventare essa stessa un commerciante.
Il suo design centrale è: l'AI chiama l'interfaccia di checkout del commerciante in modo standardizzato, mentre il commerciante mantiene il pieno controllo commerciale e legale. ACP consente ai commercianti di entrare nell'ecosistema di acquisto AI senza trasformare i loro sistemi utilizzando ordini strutturati (JSON Schema / OpenAPI), token di pagamento sicuri (Stripe Shared Payment Token), compatibilità con backend di e-commerce esistenti e supporto per REST e capacità di pubblicazione MCP. Attualmente, l'ACP è stato utilizzato per il Checkout Istantaneo di ChatGPT, diventando un'infrastruttura di pagamento inizialmente implementabile.
Protocollo dei Pagamenti degli Agenti (AP2) – Protocollo di Autorizzazione Digitale e Istruzione di Pagamento (Google)
AP2 è uno standard aperto lanciato congiuntamente da Google e diverse reti di pagamento e aziende tecnologiche. Mira a stabilire un processo unificato, conforme e verificabile per i pagamenti guidati dagli Agenti AI. Lega l'intento di pagamento dell'utente, l'ambito di autorizzazione e l'identità di conformità attraverso credenziali di autorizzazione digitali firmate crittograficamente, fornendo a commercianti, istituzioni di pagamento e regolatori prove verificabili di "chi sta spendendo soldi per chi".
AP2 prende "Indipendente dal Pagamento" come suo principio di design, supportando carte di credito, bonifici bancari, pagamenti in tempo reale e accedendo a stablecoin e altre rotaie di pagamento crypto tramite estensioni come x402. Nell'intero stack di protocolli del Commercio Agente, AP2 non è responsabile dei dettagli specifici di beni e ordinazioni, ma fornisce un quadro di autorizzazione per i pagamenti degli Agenti universale per vari canali di pagamento.

ERC-8004 – Standard di Identità / Reputazione / Verifica Agente on-chain (Ethereum)
ERC-8004 è uno standard Ethereum proposto congiuntamente da MetaMask, Ethereum Foundation, Google e Coinbase. Mira a costruire un sistema di identità e reputazione verificabile, trustless e cross-platform per gli Agenti AI. Il protocollo è composto da tre parti on-chain:
Registro di Identità: Minta un'identità di catena simile a NFT per ogni Agente, che può collegare informazioni cross-platform come MCP / A2A endpoints, ENS/DID, portafogli, ecc.
Registro di Reputazione: Standardizza la registrazione di punteggi, feedback e segnali comportamentali, rendendo la performance storica dell'Agente verificabile, aggregabile e composabile.
Registro di Validazione: Supporta meccanismi di verifica come la riesecuzione dello stake, zkML, TEE, fornendo registri di esecuzione verificabili per compiti di alto valore.
Attraverso ERC-8004, l'identità, la reputazione e il comportamento dell'Agente sono preservati on-chain, formando una base di fiducia cross-platform scopribile, a prova di manomissione e verificabile, che è un'importante infrastruttura per Web3 per costruire un'economia AI aperta e fidata. ERC-8004 è in fase di Revisione, il che significa che lo standard è sostanzialmente stabile e fattibile, ma sta ancora sollecitando ampie opinioni della comunità e non è stato finalizzato.
x402 – Rotaia di Pagamento Nativa in Stablecoin (Coinbase)
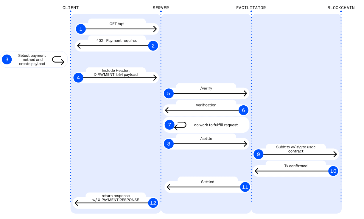
x402 è uno standard di pagamento aperto (Apache-2.0) proposto da Coinbase. Trasforma l'HTTP 402 Payment Required, a lungo inattivo, in un meccanismo di handshake di pagamento on-chain programmabile, consentendo a API e Agenti AI di raggiungere una liquidazione on-chain senza account, carte di credito o chiavi API.

HTTP 402 Flusso di Pagamento. Fonte: Jay Yu@Pantera Capital
Meccanismo Chiave: Il protocollo x402 riporta in vita il codice di stato HTTP 402 lasciato dall'inizio di Internet. Il suo flusso di lavoro è:
Richiesta & Negoziazione: Il Client (Agente) avvia la richiesta -→ Il Server restituisce il codice di stato 402 e i parametri di pagamento (ad es., importo, indirizzo di ricezione).
Pagamento Autonomo: L'Agente firma localmente la transazione e la trasmette (solitamente utilizzando stablecoin come USDC), senza intervento umano.
Verifica & Consegna: Dopo che il server o il "Facilitator" terzo verifica la transazione on-chain, le risorse vengono rilasciate istantaneamente.
x402 introduce il ruolo di Facilitator come middleware che collega le API Web2 e lo strato di liquidazione Web3. Il Facilitator è responsabile della gestione della complessa logica di verifica e liquidazione on-chain, consentendo agli sviluppatori tradizionali di monetizzare le API con un codice minimo. Il lato server non deve eseguire nodi, gestire firme o trasmettere transazioni; deve solo fare affidamento sull'interfaccia fornita dal Facilitator per completare l'elaborazione dei pagamenti on-chain. Attualmente, la più matura implementazione del Facilitator è fornita dalla Coinbase Developer Platform.
I vantaggi tecnici di x402 sono: supportare micropagamenti on-chain così bassi come 1 centesimo, superando il limite dei gateway di pagamento tradizionali incapaci di gestire chiamate ad alta frequenza di piccoli importi in scenari AI; rimuovere completamente account, KYC e chiavi API, consentendo all'AI di completare autonomamente i cicli di pagamento M2M; e ottenere pagamenti autorizzati USDC senza gas tramite EIP-3009, compatibili nativamente con Base e Solana, possedendo scalabilità multi-chain.
Basato sull'introduzione dello stack di protocolli core del Commercio Agente, la seguente tabella riassume il posizionamento, le capacità core, le principali limitazioni e la valutazione della maturità dei protocolli a ciascun livello, fornendo una chiara prospettiva strutturale per costruire un'economia di agenti cross-platform, eseguibile e pagabile.

IV. Progetti Rappresentativi dell'Ecosistema Commerciale Agente Web3
Attualmente, l'ecosistema Web3 del Commercio Agente può essere suddiviso in tre livelli:
Strato dei Sistemi di Pagamento Aziendale (L3): Include progetti come Skyfire, Payman, Catena Labs, Nevermined, fornendo incapsulamento dei pagamenti, integrazione SDK, governance di quote e permessi, approvazione umana e accesso alla conformità. Si collegano a infrastrutture finanziarie tradizionali (banche, organizzazioni di carte, PSP, KYC/KYB) in varia misura, costruendo un ponte tra il business dei pagamenti e l'economia delle macchine.
Strato del Protocollo di Pagamento Nativo (L2): Consiste in protocolli come x402, Virtual ACP e i loro progetti ecosistemici. Responsabile delle richieste di addebito, verifica dei pagamenti e liquidazione on-chain. Questo è il nucleo che realizza veramente la liquidazione automatizzata end-to-end nell'economia degli Agenti. x402 dipende completamente da nessuna banca, organizzazioni di carte o fornitori di servizi di pagamento, fornendo capacità di pagamento on-chain native M2M/A2A.
Strato di Infrastruttura (L1): Include Ethereum, Base, Solana e Kite AI, fornendo la base tecnica di fiducia per i sistemi di pagamento e identità, come ambienti di esecuzione on-chain, sistemi di chiavi, MPC/AA e Runtime di permesso.

L3 - Skyfire: Identità e Credenziali di Pagamento per Agenti AI
Skyfire prende KYA + Pagamento come suo core, astrattando "Verifica dell'Identità + Autorizzazione al Pagamento" in credenziali JWT utilizzabili dall'AI, fornendo capacità di accesso e deduzione automatizzate verificabili per siti web, API e servizi MCP. Il sistema genera automaticamente Agenti Acquirenti/Venditori e portafogli fiduciari per gli utenti, supportando ricariche tramite carte, banche e USDC.
A livello di sistema, Skyfire genera Agenti Acquirenti/Venditori e portafogli fiduciari per ogni utente. Il suo maggiore vantaggio è la piena compatibilità con Web2 (JWT/JWKS, WAF, API Gateway possono essere utilizzati direttamente), fornendo "accesso automatizzato a pagamento con identità" per siti di contenuto, API di dati e SaaS di strumenti.
Skyfire è un livello intermedio di Pagamento per Agenti realistico utilizzabile, ma l'identità e la custodia degli asset sono soluzioni centralizzate.
L3 - Payman: Controllo del Rischio dell'Autorità di Fondi Nativa AI
Payman fornisce quattro capacità: Portafoglio, Beneficiario, Politica, Approvazione, costruendo un "Strato di Autorità sui Fondi" governabile e verificabile per l'AI. L'AI può eseguire pagamenti reali, ma tutte le azioni sui fondi devono soddisfare le quote, le politiche e le regole di approvazione stabilite dagli utenti. L'interazione core avviene attraverso l'interfaccia di linguaggio naturale payman.ask(), dove il sistema è responsabile del parsing dell'intento, verifica delle politiche e esecuzione del pagamento.
Il valore chiave di Payman risiede in: "L'AI può muovere denaro, ma non oltrepassa mai l'autorità." Migra la governance dei fondi a livello aziendale nell'ambiente AI: stipendi automatizzati, rimborsi, pagamenti ai fornitori, trasferimenti in massa, ecc., possono tutti essere completati all'interno di limiti di permesso chiaramente definiti. Payman è adatto per l'automazione finanziaria interna delle imprese e dei team (stipendio, rimborso, pagamento ai fornitori, ecc.), posizionandosi come uno Strato di Governance dei Fondi Controllato, e non tenta di costruire un protocollo di pagamento aperto Agente-a-Agente.
L3 - Catena Labs: Standard di Identità/Pagamento degli Agenti
Catena utilizza istituzioni finanziarie AI-Native (custodia, liquidazione, controllo del rischio, KYA) come strato commerciale e ACK (Agent Commerce Kit) come strato standard per costruire il protocollo di identità unificato dell'Agente (ACK-ID) e il protocollo di pagamento nativo per Agenti (ACK-Pay). L'obiettivo è colmare le lacune di identità verificabile, catena di autorizzazione e standard di pagamento automatizzati nell'economia delle macchine.
ACK-ID stabilisce la catena di proprietà e la catena di autorizzazione dell'Agente basandosi su DID/VC; ACK-Pay definisce formati di richiesta di pagamento e ricevuta verificabili decoupled da reti di liquidazione sottostanti (USDC, Banca, Arc). Catena enfatizza l'interoperabilità cross-ecosystem a lungo termine, e il suo ruolo è più vicino allo "strato TLS/EMV dell'economia degli Agenti", con forte standardizzazione e una visione chiara.
L3 - Nevermined: Misurazione, Fatturazione e Liquidazione di Micropagamenti
Nevermined si concentra sul modello economico basato sull'uso dell'AI, fornendo Controllo degli Accessi, Misurazione, Sistema di Crediti e Registri di Utilizzo per misurazione automatizzata, pay-per-use, condivisione dei ricavi e auditing. Gli utenti possono ricaricare crediti tramite Stripe o USDC, e il sistema verifica automaticamente l'uso, deduce le commissioni e genera registri verificabili per ogni chiamata API.
Il suo valore centrale risiede nel supportare micropagamenti in tempo reale da sub-cent e la liquidazione automatizzata da Agente a Agente, consentendo acquisti di dati, chiamate API, programmazione di flussi di lavoro, ecc., da eseguire in modo "pay-per-call". Nevermined non costruisce una nuova infrastruttura di pagamento, ma costruisce uno strato di misurazione/fatturazione sopra il pagamento: promuovendo la commercializzazione dell'AI SaaS a breve termine, supportando il mercato A2A a medio termine e potenzialmente diventando il tessuto dei micropagamenti dell'economia delle macchine a lungo termine.

Skyfire, Payman, Catena Labs e Nevermined appartengono allo strato di pagamento aziendale e devono tutti connettersi a banche, organizzazioni di carte, PSP e KYC/KYB in varia misura. Ma il loro vero valore non sta nell'"accesso alla fiat", ma nel risolvere i bisogni nativi delle macchine che la finanza tradizionale non può coprire: mappatura dell'identità, governance dei permessi, controllo del rischio programmatico e pay-per-use.
Skyfire (Gateway di Pagamento): Fornisce "Identità + Auto-deduzione" per Siti Web/API (Mappatura dell'identità on-chain all'identità Web2).
Payman (Governanza Finanziaria): Politica, quota, permesso e approvazione per uso aziendale interno (l'AI può spendere denaro ma non superare il limite).
Catena Labs (Infrastruttura Finanziaria): Si combina con il sistema bancario, costruendo (AI Compliance Bank) attraverso KYA, custodia e servizi di liquidazione.
Nevermined (Cassa): Effettua misurazione e fatturazione sopra il pagamento; il pagamento si basa su Stripe/USDC.
Al contrario, x402 è a un livello inferiore ed è l'unico protocollo di pagamento nativo on-chain che non dipende da banche, organizzazioni di carte o PSP. Può completare direttamente la deduzione e la liquidazione on-chain tramite il flusso di lavoro 402. I sistemi di livello superiore come Skyfire, Payman e Nevermined possono chiamare x402 come rotaia di liquidazione, fornendo così agli Agenti un ciclo di pagamento nativo automatizzato M2M / A2A veramente chiuso.
L2 - Ecosistema x402: Dal Client alla Liquidazione on-chain
L'ecosistema di pagamento nativo x402 può essere suddiviso in quattro livelli: Client, Server, Strato di Esecuzione del Pagamento (Facilitatori) e Strato di Liquidazione Blockchain. Il Client è responsabile di consentire agli Agenti o alle App di iniziare richieste di pagamento; il Server fornisce dati, ragionamento o servizi API di archiviazione agli Agenti su base d'uso; lo Strato di Esecuzione del Pagamento completa deduzione, verifica e liquidazione on-chain, servendo come il motore di esecuzione core di tutto il processo; lo Strato di Liquidazione Blockchain si occupa della deduzione finale di token e della conferma on-chain, realizzando la finalità di pagamento a prova di manomissione.

x402 Flusso di Pagamento Fonte: x402 Whitepaper
Integrazioni lato Client / I Payers: Abilitano Agenti o App a iniziare richieste di pagamento x402, il "punto di partenza" dell'intero processo di pagamento. Progetti rappresentativi:
thirdweb Client SDK: Lo standard client x402 più comunemente usato nell'ecosistema, attivamente mantenuto, supporto multi-chain, strumento predefinito per gli sviluppatori per integrare x402.
Nuwa AI: Consente all'AI di pagare direttamente per i servizi x402 senza codifica, progetto rappresentativo dell'"Ingresso al Pagamento dell'Agente".
Altri come Axios/Fetch, Mogami Java SDK, Tweazy sono client precoci.
Stato attuale: I client esistenti sono ancora nell'"Era SDK", essenzialmente strumenti per sviluppatori. Forme più avanzate come client Browser/OS, client Robot/IoT, o sistemi aziendali che gestiscono multi-portafoglio/multi-Facilitator non sono ancora apparse.
Servizi / Endpoints / I Venditori: Vendono dati, archiviazione o servizi di ragionamento agli Agenti su base d'uso. Progetti rappresentativi:
AIsa: fornisce infrastruttura di pagamento e liquidazione per veri Agenti AI per accedere a dati, contenuti, calcoli e servizi di terze parti su base per chiamata, per token o per utilizzo, ed è attualmente il progetto top per volume di richieste x402.
Firecrawl: Ingresso di parsing web e crawler strutturato più consumato dagli Agenti AI.
Pinata: Infrastruttura di archiviazione Web3 mainstream, x402 copre i costi reali di archiviazione sottostante, non un'API leggera.
Gloria AI: Fornisce notizie in tempo reale ad alta frequenza e segnali di mercato strutturati, fonte di intelligenza per Agenti di Trading e Analitici.
AEON: Estende x402 + USDC all'acquisizione di commercianti online e offline nel Sud-est asiatico / LatAm / Africa. Raggiungendo fino a 50 milioni di commercianti.
Neynar: Infrastruttura del grafo sociale Farcaster, aprendo dati sociali agli Agenti tramite x402.
Stato attuale: Il lato server è concentrato in API di crawler/archiviazione/notizie. Livelli critici come le API di esecuzione di transazioni finanziarie, API di consegna pubblicitaria, gateway SaaS Web2, o API che eseguono compiti del mondo reale sono quasi non sviluppati.
Facilitatori / I Processori: Completano deduzione on-chain, verifica e liquidazione. Il motore di esecuzione core di x402. Progetti rappresentativi:
Coinbase Facilitator (CDP): Esecutore di fiducia di livello enterprise, zero costi su mainnet Base + OFAC/KYT integrato, scelta più forte per l'ambiente di produzione.
PayAI Facilitator: Progetto di strato di esecuzione con la più ampia copertura multi-chain e la crescita più rapida (Solana, Polygon, Base, Avalanche, ecc.), Facilitator multi-chain con il più alto utilizzo nell'ecosistema.
Daydreams: Progetto che combina l'esecuzione del pagamento con il routing del ragionamento LLM, attualmente il "Esecutore di Pagamenti per Ragionamento AI" in più rapida crescita, diventando il terzo polo nell'ecosistema x402.
Altri: Secondo i dati di x402scan, ci sono Facilitatori/Routers a lungo termine come Dexter, Virtuals Protocol, OpenX402, CodeNut, Heurist, Thirdweb, ecc., ma il volume è significativamente inferiore ai primi tre.
Strato di Liquidazione Blockchain: La destinazione finale del flusso di lavoro di pagamento x402. Responsabile della deduzione reale di token e della conferma on-chain.
Base: Promosso dal Facilitator ufficiale CDP, nativo di USDC, costi stabili, attualmente la rete di liquidazione con il maggiore volume di transazioni e numero di venditori.
Solana: Supporto chiave da Facilitatori multi-chain come PayAI, in crescita più rapida in scenari di ragionamento ad alta frequenza e API in tempo reale grazie all'elevato throughput e bassa latenza.
Tendenza: La catena stessa non partecipa alla logica di pagamento. Con più Facilitatori che si espandono, lo strato di liquidazione di x402 mostrerà una tendenza multi-chain più forte.

Nel sistema di pagamento x402, il Facilitator è l'unico ruolo che esegue realmente i pagamenti on-chain ed è il più vicino a "entrate a livello di protocollo": responsabile della verifica dell'autorizzazione al pagamento, dell'invio e del monitoraggio delle transazioni on-chain, della generazione di prove di liquidazione verificabili e della gestione di replay, timeout, compatibilità multi-chain e controlli di conformità di base. A differenza dei Client SDK (Payers) e dei Server API (Venditori) che gestiscono solo richieste HTTP, è l'uscita finale di liquidazione per tutte le transazioni M2M/A2A, controllando l'ingresso del traffico e i diritti di addebito della liquidazione, essendo quindi al centro della cattura di valore nell'economia degli Agenti.
Tuttavia, la realtà è che la maggior parte dei progetti è ancora in fase di testnet o di piccola scala Demo, essenzialmente "Esecutori di Pagamento" leggeri, privi di fossati in capacità chiave come identità, fatturazione, controllo del rischio e gestione dello stato stazionario multi-chain, mostrando evidenti caratteristiche di bassa soglia e alta omogeneità. Con la maturazione dell'ecosistema, i facilitatori supportati da Coinbase, con forti vantaggi in stabilità e conformità, godono di un chiaro vantaggio iniziale. Tuttavia, man mano che i facilitatori CDP iniziano a addebitare commissioni mentre altri possono rimanere gratuiti o sperimentare modelli di monetizzazione alternativi, la struttura del mercato complessivo e la distribuzione delle quote hanno ancora un significativo margine di evoluzione. A lungo termine, x402 è ancora uno strato di interfaccia e non può portare valore core. Ciò che possiede davvero competitività sostenibile sono piattaforme complete capaci di costruire sistemi di identità, fatturazione, controllo del rischio e conformità sopra le capacità di liquidazione.
L2 - Protocollo di Commercio Agente Virtuale
Il Protocollo di Commercio degli Agenti di Virtual (ACP) fornisce uno standard comune di interazione commerciale per l'AI autonoma. Attraverso un processo in quattro fasi di Richiesta → Negoziazione → Transazione → Valutazione, consente agli agenti indipendenti di richiedere servizi, negoziare termini, completare transazioni e accettare valutazioni di qualità in modo sicuro e verificabile. ACP utilizza la blockchain come strato di esecuzione fidato per garantire che il processo di interazione sia verificabile e a prova di manomissione, e stabilisce un sistema di reputazione guidato da incentivi introducendo Agenti Valutatori, consentendo ad Agenti professionali eterogenei e indipendenti di formare un "corpo commerciale autonomo" e condurre attività economiche sostenibili senza coordinamento centrale. Attualmente, l'ACP è andato oltre la fase puramente sperimentale. L'adozione attraverso l'ecosistema Virtual suggerisce effetti di rete precoci, guardando oltre gli "standard di interazione commerciale multi-agente".
Strato di Infrastruttura L1 - Catena di Pagamento Nativa per Agenti Emergenti
Le catene pubbliche generali mainstream come Ethereum, Base (EVM) e Solana forniscono l'ambiente di esecuzione centrale, il sistema di account, la macchina di stato, la sicurezza e la fondazione per la liquidazione per gli Agenti, possedendo modelli di account maturi, ecosistemi di stablecoin e ampie basi di sviluppatori.
Kite AI è un'infrastruttura rappresentativa "Agente Nativo L1", progettando specificamente l'ambiente di esecuzione sottostante per pagamento, identità e permesso dell'Agente. Il suo nucleo è basato sul framework SPACE (Stablecoin nativo, Vincoli programmabili, Certificazione prima dell'Agente, Audit di conformità, Micropagamenti economicamente sostenibili), e implementa un'isolamento del rischio fine attraverso un sistema di chiavi a tre livelli di Root→Agente→Sessione. Combinato con canali di stato ottimizzati per costruire una "Ferrovia di Pagamento Nativa per Agenti", sopprime i costi a $0.000001 e la latenza a livello di centinaia di millisecondi, rendendo fattibili micropagamenti ad alta frequenza a livello API. Come strato di esecuzione generale, Kite è compatibile verso l'alto con x402, Google A2A, Anthropic MCP e compatibile verso il basso con OAuth 2.1, mirando a diventare una base unificata per il pagamento e l'identità degli Agenti che collega Web2 e Web3.
AIsaNet integra x402 e L402 (il protocollo di pagamento standard basato su Lightning Network sviluppato da Lightning Labs) come strato di micropagamento e liquidazione per Agenti AI, supportando transazioni ad alta frequenza, coordinazione delle chiamate cross-protocollo, selezione del percorso di liquidazione e routing delle transazioni, consentendo agli Agenti di eseguire pagamenti automatizzati cross-servizio, cross-chain senza comprendere la complessità sottostante.
V. Riepilogo e Prospettive: Dai Protocolli di Pagamento alla Ricostruzione dell'Ordine Economico delle Macchine
Il Commercio Agente è l'istituzione di un ordine economico completamente nuovo dominato dalle macchine. Non è così semplice come "AI che effettua ordini automaticamente", ma una ricostruzione dell'intero legame tra soggetti: come vengono scoperte le servizi, come si stabilisce la credibilità, come vengono espressi gli ordini, come vengono autorizzati i permessi, come viene regolato il valore e chi si fa carico delle controversie. L'emergere di A2A, MCP, ACP, AP2, ERC-8004 e x402 standardizza il "ciclo commerciale chiuso tra macchine".
Lungo questo percorso evolutivo, l'infrastruttura di pagamento futura si divergerà in due percorsi paralleli: uno è la Traccia di Governance Aziendale basata sulla logica fiat tradizionale, e l'altro è la Traccia di Liquidazione Nativa basata sul protocollo x402. La logica di cattura del valore tra i due è diversa.
1. Traccia di Governance Aziendale: Strato del Sistema di Pagamento Web3
Scenari Applicabili: Transazioni del mondo reale a bassa frequenza, non micropagamenti (ad es., approvvigionamento, abbonamento SaaS, e-commerce fisico).
Logica Core: La fiat tradizionale dominerà per molto tempo. Gli Agenti sono solo front-end più intelligenti e coordinatori di processi, non sostituti di Stripe / Organizzazioni di Carte / Bonifici Bancari. Gli ostacoli difficili per le stablecoin per entrare nel mondo commerciale reale su larga scala sono la regolamentazione e la tassazione.
Il valore di progetti come Skyfire, Payman, Catena Labs non risiede nel routing dei pagamenti sottostanti (solitamente eseguito da Stripe/Circle), ma in "Governance della Macchina come Servizio". Cioè, risolvendo i bisogni nativi delle macchine che la finanza tradizionale non può coprire: mappatura dell'identità, governance dei permessi, controllo del rischio programmatico, attribuzione della responsabilità e micropagamenti M2M / A2A (liquidazione per token / secondo). La chiave è chi può diventare il "Custode Finanziario AI" fidato dalle imprese.
2. Traccia di Liquidazione Nativa: Ecosistema del Protocollo x402 e il Gioco Finale dei Facilitatori
Scenari Applicabili: Transazioni digitali native ad alta frequenza, micropagamento, M2M/A2A (fatturazione API, pagamenti di flusso di risorse).
Logica Core: x402 come standard aperto raggiunge il binding atomico di pagamento e risorse attraverso il codice di stato HTTP 402. In scenari di micropagamento programmabili e M2M / A2A, x402 è attualmente il protocollo con l'ecosistema più completo e la più avanzata implementazione (nativo HTTP + liquidazione on-chain). Il suo stato nell'economia degli Agenti è atteso essere analogo a "Stripe per agenti".
Semplicemente accedere a x402 sul lato Client o Servizio non porta un premium settoriale; ciò che ha davvero potenziale di crescita sono gli asset di livello superiore che possono precipitare riacquisti a lungo termine e chiamate ad alta frequenza, come client di Agenti a livello OS, portafogli Robot/IoT e servizi API di alto valore (dati di mercato, ragionamento GPU, esecuzione di compiti del mondo reale, ecc.).
Il Facilitator, come gateway del protocollo che assiste Client e Server nel completare l'handshake di pagamento, la generazione di fatture e la liquidazione dei fondi, controlla sia il traffico che le commissioni di liquidazione, ed è il legame più vicino a "entrate" nell'attuale Stack x402. La maggior parte dei Facilitatori sono essenzialmente solo "Esecutori di Pagamento" con evidenti caratteristiche di bassa soglia e omogeneità. I giganti con vantaggi di disponibilità e conformità (come Coinbase) formeranno un modello dominante. Il valore core per evitare la marginalizzazione si sposterà verso l'alto al livello di servizio "Facilitator + X": fornendo capacità ad alto margine come arbitraggio, controllo del rischio e gestione del tesoro costruendo cataloghi di servizi verificabili e sistemi di reputazione.

Crediamo che in futuro si formerà un "Doppio Percorso Parallelo del Sistema Fiat e del Sistema Stablecoin": il primo supporta il commercio umano mainstream, mentre il secondo porta scenari di micropagamento ad alta frequenza, transfrontalieri e nativi delle macchine. Il ruolo di Web3 non è sostituire i pagamenti tradizionali, ma fornire capacità di base di Identità Verificabile, Liquidazione Programmabile e Stablecoin Globali per l'era degli Agenti. Alla fine, il Commercio Agente non è limitato all'ottimizzazione dei pagamenti, ma è una ricostruzione dell'ordine economico delle macchine. Quando miliardi di micro-transazioni vengono completate automaticamente dagli Agenti in background, quei protocolli e aziende che forniscono per primi fiducia, coordinamento e capacità di ottimizzazione diventeranno le forze core della prossima generazione di infrastrutture commerciali globali.
Dichiarazione di non responsabilità: Questo articolo è stato completato con l'assistenza di strumenti AI ChatGPT-5 e Gemini 3 durante il processo di creazione. L'autore ha fatto ogni sforzo per correggere e garantire che le informazioni siano true e accurate, ma potrebbero ancora esserci omissioni, e la comprensione è apprezzata. È importante notare che il mercato delle criptovalute presenta generalmente una divergenza tra i fondamentali del progetto e le prestazioni del prezzo nel mercato secondario. Il contenuto di questo articolo è solo per integrazione delle informazioni e scambio accademico/di ricerca, non costituisce alcun consiglio di investimento e non dovrebbe essere considerato come raccomandazione per l'acquisto o la vendita di alcun token.


