Artykuł drugi: podstawowa technologia stojąca za projektem Solayer
W pierwszym artykule zapoznaliśmy się z @Solayer jako jednym z najważniejszych protokołów Restakingu w sieci Solana, a dziś zagłębiamy się bardziej w aspekt techniczny, aby zrozumieć, jak projekt osiąga te niezwykłe wyniki i dlaczego jest inny niż inne.
1. Koncepcja Restakingu na Solanie

Zazwyczaj, gdy użytkownik stakuje monety SOL, otrzymuje zwroty za udział w zabezpieczeniu sieci. Nowością w Solayer jest to, że umożliwia ponowne wykorzystanie tych aktywów (SOL lub LST) poprzez Restaking.
Innymi słowy: twoje aktywa nie pozostają uwięzione w jednym procesie zabezpieczającym, ale mogą być wykorzystane w:
Wzmocnienie bezpieczeństwa sieci
Uruchamianie protokołów lub usług zbudowanych na Solanie
Zdobywanie dodatkowych nagród
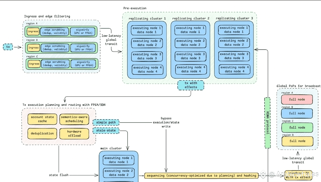
2. InfiniSVM – serce technologii
Najważniejszą cechą Solayera jest jego oparcie na InfiniSVM, nowym wirtualnym środowisku wykonawczym zaprojektowanym do przetwarzania ogromnych ilości transakcji z niespotykaną dotąd szybkością.
1 milion transakcji na sekundę (1M+ TPS): bardzo wysoka zdolność przetwarzania w porównaniu do konkurencyjnych sieci.
Czas reakcji prawie natychmiastowy: sprawia, że doświadczenie użytkownika jest bliższe tradycyjnym aplikacjom.
Prawie nieograniczona skalowalność: dzięki połączeniu architektury Solany i szybkości InfiniSVM.
3. Porównanie z innymi sieciami
Na Ethereum protokoły takie jak EigenLayer oferują ideę Restakingu, ale z pewnymi ograniczeniami i wysokimi kosztami gazu.
Natomiast Solayer oferuje to bezpośrednio na Solanie, gdzie opłaty są niskie, a wydajność niezwykle wysoka.
Ten punkt sprawia, że Solayer jest silnym konkurentem nie tylko w obrębie Solany, ale w całym ekosystemie web3.
4. Dlaczego technologia jest ważna dla przyszłości?
Programiści: mają teraz środowisko, które może hostować ogromne aplikacje (DeFi, gry, dane) bez obawy o spowolnienie.
Użytkownicy: uzyskują szybsze transakcje i bardziej płynne doświadczenie.
Inwestorzy: widzą projekt oparty na solidnej podstawie technicznej, co zwiększa jego szanse na przetrwanie.
Podsumowanie
Architektura techniczna Solayer to nie tylko mała poprawka w stosunku do Solany, ale jakościowy skok dzięki InfiniSVM i mechanizmowi Restaking. Te fundamenty czynią projekt czymś więcej niż tylko protokołem; to platforma, która może zmienić zasady gry w web3.
Źródła
Niniejszy artykuł został opracowany na podstawie:
Oficjalna strona projektu Solayer
Artykuły edukacyjne od Gate.io i CoinMarketCap Academy
Raport od OKX Learn


