Author: 0xjacobzhao | https://linktr.ee/0xjacobzhao
This independent research report is supported by IOSG Ventures, and the research writing process was inspired by relevant reports from Raghav Agarwal@LongHash and Jay Yu@Pantera. Thanks to Lex Sokolin @ Generative Ventures, Jordan@AIsa, Ivy@(无言不言) blog for their valuable suggestions on this article. During the writing process, feedback was also sought from project teams such as Nevermined, Skyfire, Virtuals Protocol, AIsa, Heurist, AEON, etc. This article strives for objective and accurate content, and some viewpoints involve subjective judgments, which inevitably contain biases. Readers are kindly asked to understand.
Agentic Commerce refers to a complete commercial system where AI Agents autonomously carry out service discovery, trust assessment, order generation, payment authorization, and final settlement. It no longer relies on human step-by-step operations or information input but allows Agents to collaborate, order, pay, and perform contracts automatically in a cross-platform and cross-system environment, thus forming a closed-loop business execution between machines (M2M Commerce).

In the crypto space, the most practically applicable scenarios currently focus mainly on stablecoin payments and DeFi. Therefore, in the process of integrating Crypto and AI, the two most valuable paths are: in the short term, relying on existing mature DeFi protocols for AgentFi, and in the mid-to-long term, gradually improving Agent Payment around stablecoin settlements, relying on protocols such as ACP/AP2/x402/ERC-8004.
Agentic Commerce is short-term limited by protocol maturity, regulatory differences, and merchant user acceptance factors, making rapid scalability difficult; but in the long term, payments serve as the foundational anchor for all commercial closed loops, with Agentic Commerce possessing the most long-term value.
I. Agentic Commerce payment systems and application scenarios
In the Agentic Commerce system, the real-world merchant network represents the greatest value scenario. Regardless of how AI Agents evolve, the traditional fiat payment system (Stripe, Visa, Mastercard, bank transfers) and the rapidly growing stablecoin system (USDC, x402) will coexist for a long time, together forming the foundation of Agentic Commerce.
Traditional fiat payment vs. stablecoin payment comparison

Real-world merchants—from e-commerce, subscriptions, SaaS to travel, content payments, and corporate procurement—carry trillion-dollar-level demand and are also the core value source for AI Agents' automatic price comparison, renewal, and procurement. In the short term, mainstream consumer and corporate procurement will still be dominated by the traditional fiat payment system for a long time.
The core barrier to the scalability of stablecoins in real-world commerce is not just technology but regulation (KYC/AML, taxation, consumer protection), merchant accounting (illegal repayment of stablecoins), and the lack of dispute resolution mechanisms brought by irreversible payments. Due to these structural constraints, stablecoins will find it difficult to enter highly regulated industries such as healthcare, aviation, e-commerce, government, and utilities in the short term, with their implementation mainly focusing on low-regulation or on-chain native scenarios, such as digital content, cross-border payments, Web3 native services, and machine economy (M2M/IoT/Agent) — which is precisely where the first opportunities for large-scale breakthroughs in Web3 native agent commerce lie.
However, by 2025, regulatory institutionalization is rapidly advancing: the US stablecoin bill has gained bipartisan consensus, Hong Kong and Singapore have implemented stablecoin licensing frameworks, and the EU MiCA has officially taken effect. The clarity of the regulatory structure means that stablecoins are being accepted into the mainstream financial system, opening up policy space for future cross-border settlements, B2B procurement, and the machine economy.
Best application scenarios for Agentic Commerce matching

The core of Agentic Commerce is not to replace one payment track with another but to hand over the execution subjects of 'ordering—authorization—payment' to AI Agents, allowing the traditional fiat payment system (AP2, authorization credentials, identity compliance) and the stablecoin system (x402, CCTP, smart contract settlement) to each play their strengths. It is neither a zero-sum competition between fiat and stablecoins nor a narrative of a single track replacement, but a structural opportunity that expands the capabilities of both sides simultaneously: fiat payments continue to support human commerce while stablecoin payments accelerate machine-native and on-chain native scenarios, complementing and coexisting to become the twin engines of the agent economy.
II. Overview of the underlying protocol standards of Agentic Commerce
The protocol stack of Agentic Commerce consists of six layers, forming a complete machine commercial link from 'capability discovery' to 'payment delivery.' The A2A Catalog and MCP Registry are responsible for capability discovery, ERC-8004 provides on-chain verifiable identity and reputation; ACP and AP2 undertake structured ordering and authorization instructions, respectively; the payment layer consists of traditional fiat tracks (AP2) and stablecoin tracks (x402) operating in parallel; the delivery layer currently lacks a unified standard.

Discovery Layer: Solves 'how Agents discover and understand callable services.' The AI side builds a standardized capability directory through A2A Catalog and MCP Registry; Web3 relies on ERC-8004 to provide addressable identity guidance. This layer is the entry point of the entire protocol stack.
Trust Layer: Answers 'Is the other party trustworthy?' There are currently no universal standards on the AI side, while Web3 builds a unified framework for verifiable identity, reputation, and execution records through ERC-8004, which is a key advantage of Web3.
Ordering Layer: Responsible for 'how orders are expressed and verified.' ACP (OpenAI × Stripe) provides a structured description of goods, prices, and settlement terms to ensure merchants can fulfill orders. Due to the difficulties of expressing real-world commercial contracts on-chain, this layer is mainly dominated by Web2.
Authorization Layer: Handles 'whether the Agent has obtained legitimate authorization from the user.' AP2 binds intent, confirmation, and payment authorization to the real identity system through verifiable credentials. Web3 signatures currently lack legal effect, thus cannot bear the contractual and compliance responsibilities of this layer.
Payment Layer: Determines 'through which track the payment is completed.' AP2 covers traditional payment networks such as cards and banks; x402 provides native API payment interfaces for stablecoins, allowing assets like USDC to be embedded in automated calls. These two types of tracks form a complementary functionality here.
Fulfillment Layer: Answers 'how to securely deliver content after payment is completed.' Currently, there is no unified protocol: the real world relies on merchant systems to complete deliveries, while Web3's encrypted access control has yet to form cross-ecosystem standards. This layer remains the largest blank in the protocol stack and is most likely to nurture the next generation of foundational protocols.
III. Detailed explanation of the key core protocols in Agentic Commerce
Surrounding the five key links of service discovery, trust judgment, structured ordering, payment authorization, and final settlement in Agentic Commerce, institutions such as Google, Anthropic, OpenAI, Stripe, Ethereum, Coinbase have proposed underlying protocols for their respective links, collectively building the next-generation core protocol stack of Agentic Commerce.
Agent-to-Agent (A2A) – Smart Agent Interoperability Protocol (Google)
A2A is an open-source protocol initiated by Google and donated to the Linux Foundation, aimed at providing a unified communication and collaboration standard for AI Agents built by different vendors and frameworks. A2A is based on HTTP + JSON-RPC, enabling secure, structured message and task exchanges, allowing Agents to engage in multi-turn dialogues, collaborative decision-making, task decomposition, and state management in a native manner. Its core goal is to construct 'the internet between agents,' enabling any A2A-compatible Agent to be automatically discovered, called, and composed, forming a distributed Agent network across platforms and organizations.
Model Context Protocol (MCP) – Unified Tool Data Access Protocol (Anthropic)
MCP, launched by Anthropic, is an open protocol connecting LLM / Agents with external systems, focusing on unified tool and data access interfaces. It abstracts databases, file systems, remote APIs, and proprietary tools into standardized resources, allowing Agents to access external capabilities in a secure, controllable, and auditable manner. MCP's design emphasizes low integration costs and high scalability: developers only need to integrate once to allow Agents to use the entire tool ecosystem. Currently, MCP has been adopted by several leading AI manufacturers and has become the de facto standard for agent-tool interaction.

MCP focuses on 'how Agents use tools'—providing models with unified and secure access capabilities to external resources (such as databases, APIs, file systems, etc.), thus standardizing agent-tool/agent-data interaction methods.
A2A addresses 'how Agents collaborate with other Agents'—establishing native communication standards for cross-vendor and cross-framework agents, supporting multi-turn dialogue, task decomposition, state management, and long-life cycle execution, serving as the basic interoperability layer between agents.

Agentic Commerce Protocol (ACP) – Ordering and checkout protocol (OpenAI × Stripe)
ACP (Agentic Commerce Protocol) is an open ordering standard proposed by OpenAI and Stripe (Apache 2.0), establishing a structured ordering process that can be directly understood by machines for buyers—AI Agents—merchants. The protocol covers product information, price and terms verification, settlement logic, and the transmission of payment credentials, allowing AI to securely initiate purchases on behalf of users without becoming a merchant.
Its core design is: AI calls merchants' checkout interfaces in a standardized manner, while merchants retain all commercial and legal control. ACP enables structured orders (JSON Schema / OpenAPI), secure payment tokens (Stripe Shared Payment Token), is compatible with existing e-commerce backends, and supports REST and MCP publishing capabilities, allowing merchants to enter the AI shopping ecosystem without system transformation. Currently, ACP is used in ChatGPT Instant Checkout, becoming an early deployable payment infrastructure.
Agent Payments Protocol (AP2) – Digital authorization and payment instruction protocol (Google)
AP2 is an open standard jointly launched by Google and several payment networks and technology companies, aimed at establishing a unified, compliant, and auditable process for AI Agent-led payments. It binds users' payment intents, authorization scopes, and compliant identities through cryptographic signatures of digital authorization credentials, providing verifiable evidence of 'who is spending money for whom' to merchants, payment institutions, and regulators.
AP2 is designed with 'Payment-Agnostic' principles, supporting credit cards, bank transfers, real-time payments, and stablecoin access through x402 and others. In the entire Agentic Commerce protocol stack, AP2 does not handle specific product and ordering details, but provides a universal Agent payment authorization framework for various payment channels.

ERC-8004 – On-chain Agent Identity / Reputation / Verification Standards (Ethereum)
ERC-8004 is an Ethereum standard jointly proposed by MetaMask, the Ethereum Foundation, Google, and Coinbase, aimed at building a cross-platform, verifiable, trustless identity and reputation system for AI Agents, consisting of three on-chain parts.
Identity Registry: Mints on-chain identities similar to NFTs for each Agent, allowing connections to MCP / A2A endpoints, ENS/DID, wallets, and other cross-platform information.
Reputation Registry: Standardizes the recording of scores, feedback, and behavioral signals, making the historical performance of Agents auditable, aggregatable, and combinable.
Validation Registry: Supports stake re-execution, zkML, TEE, and other validation mechanisms, providing verifiable execution records for high-value tasks.
Through ERC-8004, the identity, reputation, and behavior of Agents are stored on-chain, forming a cross-platform discoverable, immutable, and verifiable trust base, which is an important infrastructure for building an open and trustworthy AI economy in Web3. ERC-8004 is currently in the review stage, meaning that the standards are basically stable and feasible, but broad community input is still being sought, and it has not yet been finalized.
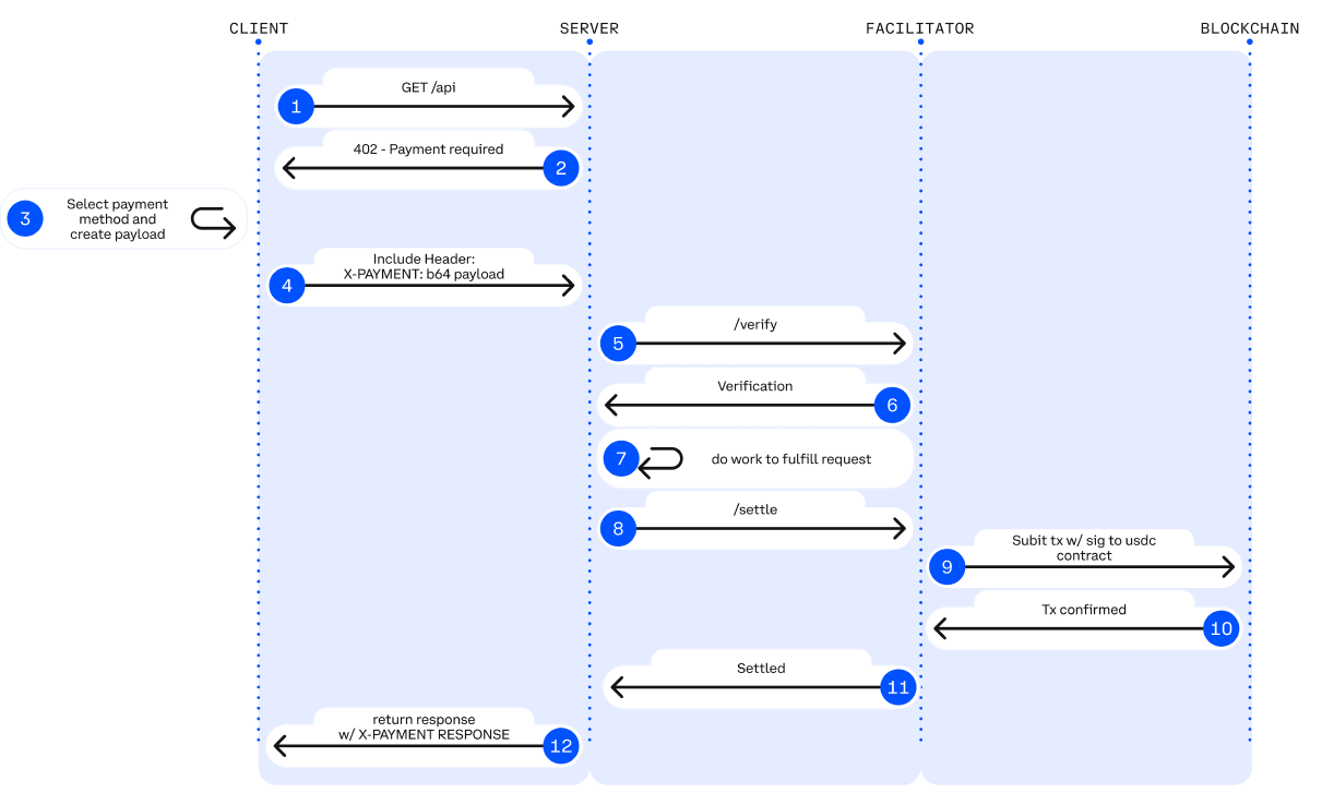
x402 – Stablecoin native API payment track (Coinbase)
x402 is an open payment standard proposed by Coinbase (Apache-2.0), transforming the long-idle HTTP 402 Payment Required into a programmable on-chain payment handshake mechanism, allowing APIs and AI Agents to achieve account-free, frictionless, on-demand payment settlements without needing accounts, credit cards, or API Keys.
Legend: HTTP 402 payment workflow. Source: Jay Yu@Pantera Capital
Core mechanism: The x402 protocol revives the early legacy HTTP 402 status code. Its workflow is:
Request and negotiation: The client (Agent) initiates a request -> The server returns a 402 status code and payment parameters (such as amount, receiving address).
Autonomous payment: The Agent locally signs the transaction and broadcasts it (usually using stablecoins like USDC), without human intervention.
Verification and delivery: The server or third-party 'Facilitator' verifies the on-chain transaction and releases resources immediately.
x402 introduces the Facilitator role, acting as middleware connecting Web2 APIs and the Web3 settlement layer. Facilitators handle complex on-chain verification and settlement logic, enabling traditional developers to monetize APIs with minimal code, without the need to run nodes, manage signatures, or broadcast transactions, relying solely on the interfaces provided by Facilitators to complete on-chain payment processing. The most mature Facilitator implementations are provided by the Coinbase Developer Platform.
The technical advantages of x402 include: supporting on-chain micro-payments as low as 1 cent, breaking through the limitations of traditional payment gateways that cannot handle high-frequency small-value calls in AI scenarios; completely removing accounts, KYC, and API Keys, allowing AI to autonomously complete M2M payment closed loops; and achieving gasless USDC authorized payments through EIP-3009, natively compatible with Base and Solana, possessing multi-chain scalability.
Based on the introduction of the core protocol stack of Agentic Commerce, the table below summarizes the positioning, core capabilities, major limitations, and maturity assessments of the protocols at each level, providing a clear structured perspective for building a cross-platform, executable, and payable agent economy.

IV. Representative projects in the Web3 Agentic Commerce ecosystem
The current Web3 ecosystem of Agentic Commerce can be divided into three layers:
The business payment system layer (L3) includes projects such as Skyfire, Payman, Catena Labs, and Nevermined, providing payment encapsulation, SDK integration, limits and permission governance, human approval, and compliance access, interfacing with traditional financial tracks (banks, card organizations, PSPs, KYC/KYB) to varying degrees, building a bridge between payment businesses and the machine economy.
The native payment protocol layer (L2) consists of x402, Virtual ACP, and other protocols and their ecological projects, responsible for charging requests, payment verification, and on-chain settlement, which are the core components of the current Agent economy that truly realize automation and end-to-end clearing. x402 completely does not rely on banks, card organizations, or payment service providers, providing on-chain native M2M/A2A payment capabilities.
Infrastructure layer (L1), including Ethereum, Base, Solana, and Kite AI, provides a trusted base for chain execution environments, key systems, MPC/AA, and permission Runtime technology stacks.

L3 business payment system layer - Skyfire: Identity and payment credentials for AI Agents.
Skyfire centers on KYA + Pay, abstracting 'identity verification + payment authorization' into AI-usable JWT credentials, providing verifiable automated access and deduction capabilities for websites, APIs, and MCP services. The system automatically generates Buyer/Seller Agents and custodial wallets for users, supporting card, bank, and USDC deposits.
At the system level, Skyfire generates Buyer/Seller Agents and custodial wallets for each user, supporting balance recharges through cards, banks, and USDC. Its greatest advantage is complete compatibility with Web2 (JWT/JWKS, WAF, API Gateway can be used directly), providing 'identity-enabled automatic paid access' for content websites, data APIs, and tool-type SaaS.
Skyfire is a practically usable Agent Payment middleware layer, but both identity and asset custody are centralized solutions.
L3 business payment system layer - Payman: AI native financial permission risk control.
Payman provides four types of capabilities: Wallet, Payee, Policy, Approval, creating a 'financial permission layer' for AI that is governable and auditable. AI can execute real payments, but all financial actions must meet limits, policies, and approval rules set by users. Core interactions are completed through the natural language interface payman.ask(), with the system responsible for intent parsing, policy verification, and executing payments.
The key value of Payman is: 'AI can spend money, but never overstep authority.' It migrates enterprise-level financial governance to the AI environment: automatic payroll, reimbursements, vendor payments, bulk transfers, etc., can all be completed within clearly defined permission boundaries. Payman is suitable for financial automation within enterprises and teams (salaries, reimbursements, vendor payments, etc.), positioned as a controlled financial governance layer, and does not attempt to build an open Agent-to-Agent payment protocol.
L3 business payment system layer - Catena Labs: Agent identity/payment standards
Catena builds on AI-Native financial institutions (custody, clearing, risk control, KYA) as the commercial layer, with ACK (Agent Commerce Kit) as the standard layer, creating a unified identity protocol for Agents (ACK-ID) and an Agent-native payment protocol (ACK-Pay). The goal is to fill the gaps in the machine economy regarding verifiable identities, authorization chains, and automated payment standards.
ACK-ID establishes the ownership chain and authorization chain of Agents based on DID/VC; ACK-Pay defines the payment request and verifiable receipt format decoupled from the underlying settlement networks (USDC, banks, Arc). Catena emphasizes long-term cross-ecosystem interoperability, with a role closer to the 'TLS/EMV layer of the Agent economy,' exhibiting strong standardization and a clear vision.
L3 business payment system layer - Nevermined: Metering, billing, and micro-payment settlement
Nevermined focuses on a usage-based AI economic model, providing Access Control, Metering, Credits System, and Usage Logs for automated metering, per-call billing, revenue sharing, and auditing. Users can recharge credits through Stripe or USDC, and the system automatically verifies usage, deducts fees, and generates auditable logs with each API call.
Its core value lies in supporting sub-cent real-time micro-payments and Agent-to-Agent automated settlements, allowing data purchases, API calls, workflow scheduling, etc., to operate on a 'pay-per-call' basis. Nevermined does not build new payment tracks but rather constructs a measurement/billing layer on top of payments: short-term promoting AI SaaS commercialization, mid-term supporting A2A marketplace, and long-term potentially becoming the micro-payment fabric of the machine economy.

Skyfire, Payman, Catena Labs, and Nevermined belong to the business payment layer, all needing to interface with banks, card organizations, PSPs, and KYC/KYB to varying degrees, but their true value lies not in 'accessing fiat' but in addressing the machine-native demands that traditional finance cannot cover—identity mapping, permission governance, programmatic risk control, and per-call billing.
Skyfire (payment gateway): Provides 'identity + automatic deduction' for websites/APIs (on-chain identity mapping of Web2 identity)
Payman (financial governance): Targets enterprise internal policies, limits, permissions, and approvals (AI can spend money but not overstep authority)
Catena Labs (financial infrastructure): Integrates the banking system through KYA, custody, and clearing services (AI-compliant banking)
Nevermined (cash register): Only does metering and billing on top of payments; payment relies on Stripe/USDC.
In contrast, x402 is at a lower level, being the only native on-chain payment protocol that does not rely on banks, card organizations, or PSPs, capable of completing on-chain deductions and settlements directly through the 402 workflow. When upper-layer systems like Skyfire, Payman, and Nevermined can all call x402 as a settlement track, it will provide Agents with a truly automated native payment closed loop for M2M/A2A.
L2 native payment protocol layer - x402 ecosystem: from client to on-chain settlement
The x402 native payment ecosystem can be divided into four layers: client (Client), server (Server), payment execution layer (Facilitators), and blockchain settlement layer. The client is responsible for initiating payment requests from Agents or applications; the server provides data, inference, or storage API services to Agents on a per-call basis; the payment execution layer completes on-chain deductions, verification, and settlement, serving as the core execution engine of the entire process; the blockchain settlement layer is responsible for the final token deduction and on-chain confirmation, achieving immutable payment landing.

Legend: X402 payment flow Source: x402 white paper
Client-side integration layer (Client-Side Integrations / The Payers): Allows Agents or applications to initiate x402 payment requests, serving as the 'starting point' for the entire payment process. Representative projects:
thirdweb Client SDK —— The most commonly used x402 client standard in the ecology, actively maintained, and supporting multiple chains, serving as the default tool for developers integrating x402.
Nuwa AI —— Enables AI to access x402 services directly without coding, representing a 'payment entry point for Agents.'
The official website also lists early clients such as Axios/Fetch, Mogami Java SDK, and Tweazy.
Current existing clients remain stuck in the 'SDK era', essentially developer tools. However, more advanced forms of clients similar to browser/OS clients, robot/IoT clients, corporate systems, or those capable of managing multiple wallets/multiple Facilitators have yet to emerge.
Server / API product party (Services / Endpoints / The Sellers): Sells data, storage, or inference services to Agents on a per-call basis, with some representative projects including:
AIsa —— Provides paid resources for real-running AI Agents through API calls and settlement infrastructure, allowing access to data, content, computing power, and third-party services on a per-call, per-token, or per-quantity basis. Currently, x402 has the highest call volume.
Firecrawl —— The most commonly consumed web parsing and structured crawling entry for AI Agents.
Pinata —— Mainstream Web3 storage infrastructure, x402 has been able to cover the real underlying storage costs of non-lightweight APIs.
Gloria AI —— Provides high-frequency real-time news and structured market signals, serving as an intelligence source for trading and analytical Agents.
AEON —— Expands x402 + USDC to Southeast Asia / Latin America / Africa for online and offline merchant acquisition, reaching 50M merchants.
Neynar —— Farcaster social graph infrastructure, opening social data to Agents in an x402 manner.
Currently, the server side focuses on crawling/storage/news APIs, while more advanced key layers that can execute financial transaction APIs, advertising placement APIs, Web2 SaaS gateways, and even APIs that can execute real-world tasks are almost undeveloped, representing the most potential growth curve for the future.
Payment execution layer (Facilitators / The Processors): Completes on-chain deductions, verification, and settlement, representing the core execution engine of x402, representing the project:
Coinbase Facilitator (CDP) —— Enterprise-level trusted executor, Base mainnet zero fee + built-in OFAC/KYT, is the strongest choice for production environments.
PayAI Facilitator —— The multi-chain coverage project with the broadest reach and fastest growth (Solana, Polygon, Base, Avalanche, etc.), is the most used multi-chain Facilitator in the ecosystem.
Daydreams —— A project that combines payment execution with LLM inference routing, currently the fastest-growing 'AI inference payment executor,' becoming the third major force in the x402 ecosystem.
According to x402scan data from the past 30 days, there is still a batch of mid-long tail Facilitators/Routers, including Dexter, Virtuals Protocol, OpenX402, CodeNut, Heurist, Thirdweb, x402.rs, Mogami, Questflow, etc., with overall trading volume, number of sellers, and buyers significantly lower than the top three.
Blockchain Settlement Layer: The ultimate landing point for x402 payment workflows, responsible for completing actual deductions of tokens and on-chain confirmations. Although the x402 protocol itself is chain-agnostic, current ecological data shows that settlement is mainly concentrated on two networks:
Base —— Promoted by the official Facilitator of CDP, USDC native, cost-stable, is currently the settlement network with the largest trading volume and number of sellers.
Solana —— Supported by multi-chain Facilitators like PayAI, experiencing the fastest growth in high-frequency inference and real-time API scenarios due to high throughput and low latency.
The chain itself does not participate in payment logic. With the expansion of more Facilitators, the settlement layer of x402 will exhibit a stronger trend of multi-chain.

In the x402 payment system, the Facilitator is the only role that truly executes on-chain payments and is closest to 'protocol-level revenue': responsible for verifying payment authorizations, submitting and tracking on-chain transactions, and generating auditable settlement proofs, while handling replay, timeout, multi-chain compatibility, and basic compliance checks. Unlike Client SDKs (Payers) and API servers (Sellers) that only handle HTTP requests, it controls traffic entry and settlement fees, thus being at the core of value capture in the Agent economy and receiving the most market attention.
However, the reality is that most projects are still stuck in testing nets or small-scale demo stages, essentially lightweight 'payment executors,' lacking moats in key capabilities such as identity, billing, risk control, and multi-chain steady-state processing, presenting obvious characteristics of low barriers to entry and high homogeneity. As the ecology matures gradually, Facilitators backed by Coinbase with stability and compliance advantages do hold a relatively obvious first-mover advantage, but as CDP Facilitators begin to charge fees, while other Facilitators may still explore different monetization models, the overall market landscape and share distribution still have significant room for evolution. In the long run, x402 still belongs to the interface layer and cannot carry core value; what truly possesses sustainable competitiveness is a comprehensive platform that can build identity, billing, risk control, and compliance systems on top of settlement capabilities.
L2 native payment protocol layer - Virtual Agent Commerce Protocol
The Virtual Agent Commerce Protocol (ACP) provides a universal business interaction standard for autonomous AIs through a four-phase process of Request → Negotiation → Transaction → Evaluation, enabling independent agents to request services, negotiate terms, complete transactions, and accept quality evaluations in a secure and verifiable manner. ACP uses blockchain as a trusted execution layer, ensuring that the interaction process is auditable and immutable, and establishes an incentive-driven reputation system by introducing Evaluator Agents, allowing heterogeneous and independent professional Agents to form 'autonomous business entities' and engage in sustainable economic activities under non-centralized coordination. Currently, ACP has surpassed the early experimental stage and has begun to take on ecological scale, going beyond the exploration of 'multi-agent business interaction standards.'
L1 infrastructure layer - Emerging/vertical Agent native payment chains
Ethereum, Base (EVM), Solana, and other mainstream general-purpose public chains provide Agents with the core execution environment, account system, state machine, security, and settlement infrastructure, possessing mature account models, stablecoin ecosystems, and a wide developer base.
Kite AI is a representative 'Agent native L1' infrastructure, specifically designed for executing payments, identities, and permissions for Agents. Its core is based on the SPACE framework (stablecoin native, programmable constraints, agent-first certification, compliance auditing, economically viable micro-payments), and achieves fine-grained risk isolation through a three-layer key system of Root→Agent→Session; in combination with optimized state channels, it builds 'Agent native payment railroads,' reducing costs to $0.000001 and controlling latency to the hundred-millisecond level, making API-level high-frequency micro-payments feasible. As a universal execution layer, Kite is upward compatible with x402, Google A2A, and Anthropic MCP, and downward compatible with OAuth 2.1, aiming to become the unified payment and identity base connecting Web2 and Web3.
AIsaNet integrates x402 with L402 (the 402 payment protocol standard based on the Lightning Network developed by Lightning Labs), serving as a micro-payment and settlement layer for AI Agents, supporting high-frequency trading, cross-protocol call coordination, settlement path selection, and transaction routing, allowing Agents to complete automated payments across services and chains without understanding the underlying complexities.
V. Summary and Outlook: From payment protocols to the reconstruction of machine economic order
Agentic Commerce is the establishment of a whole new economic order dominated by machines. It is not as simple as 'AI automatically placing orders,' but a complete reconstruction of cross-entity links: how services are discovered, how trust is established, how orders are expressed, how permissions are authorized, how value is settled, and who bears the disputes. The emergence of A2A, MCP, ACP, AP2, ERC-8004, and x402 standardizes the 'commercial closed loop between machines.'
Along this evolutionary path, future payment infrastructure will diverge into two parallel tracks: one based on traditional fiat logic for business governance, and the other based on the x402 protocol for native settlement. The value capture logic between these two is different.
1. Business governance track: Web3 business payment system layer
Applicable scenarios: Low-frequency, non-micro payment real-world transactions (such as procurement, SaaS subscriptions, physical e-commerce).
Core logic: Traditional fiat will dominate for a long time, with Agents serving as smarter front-ends and process coordinators without replacing Stripe/card organizations/bank transfers. The hard barrier for stablecoins to enter the real commercial world at scale lies in regulation and taxation.
Projects like Skyfire, Payman, and Catena Labs do not derive their value from the underlying payment routing (usually completed by Stripe/Circle), but from 'machine governance services' (Governance-as-a-Service). They address machine-native demands that traditional finance cannot cover—identity mapping, permission governance, programmatic risk control, accountability, and M2M / A2A micropayment (settled per token/second). The key question is who can become the 'AI financial steward' that enterprises trust.
2. Native settlement track: The ultimate ecology of x402 protocol and Facilitators
Applicable scenarios: High-frequency, micro-payment, M2M/A2A digital native transactions (API billing, resource flow payments).
Core logic: x402, as an open standard, realizes the atomic binding of payment and resources through the HTTP 402 status code. In programmable micro-payments and M2M/A2A scenarios, x402 is currently the most complete and advanced protocol in the ecology (HTTP native + on-chain settlement), with its position in the Agent economy expected to be comparable to 'Stripe for agents.'
Simply integrating x402 on the Client or Service side does not bring track premium; what truly has growth potential is accumulating long-term repurchase and high-frequency calls of upper-layer assets, such as OS-level Agent clients, robot/IoT wallets, and high-value API services (market data, GPU inference, real-world task execution, etc.).
Facilitators assist Clients and Servers in completing payment handshakes, invoice generation, and fund settlement as protocol gateways, mastering both traffic and settlement fees, and are currently the closest link to 'revenue' in the x402 Stack. Most Facilitators are essentially just 'payment executors,' exhibiting obvious low barriers to entry and homogeneous characteristics. Giants with usability and compliance advantages (such as Coinbase) form a dominant pattern. The core value that avoids being marginalized will shift to the 'Facilitator + X' service layer: constructing verifiable service directories and reputation systems, providing arbitration, risk control, treasury management, and other high-margin capabilities.

We believe that a 'fiat system' and a 'stablecoin system' will form a dual-track parallel in the future: the former supports mainstream human commerce, while the latter carries high-frequency, cross-border, micro-payment scenarios that are machine-native and on-chain native. The role of Web3 is not to replace traditional payments, but to provide the underlying capabilities of verifiable identities, programmable settlements, and global stablecoins for the Agent era. Ultimately, Agentic Commerce is not limited to payment optimization but is a reconstruction of the machine economic order. When billions of micro-transactions are automatically completed by Agents in the background, those protocols and companies that first provide trust, coordination, and optimization capabilities will become the core force of the next generation of global commercial infrastructure.
Disclaimer: This article was assisted in creation by AI tools such as ChatGPT-5 and Gemini 3. The author has made every effort to proofread and ensure the information is true and accurate, but there may still be omissions, for which readers are kindly asked to understand. It should be particularly noted that there is a general divergence between project fundamentals and secondary market price performance in the crypto asset market. The content of this article is for information integration and academic/research exchange only, does not constitute any investment advice, nor should it be regarded as a recommendation for buying or selling any tokens.


