Author: Jacob Zhao
Agentic Commerce refers to a complete commercial system where AI agents autonomously complete service discovery, credibility assessment, order generation, payment authorization, and final settlement. It no longer relies on human step-by-step operations or information input, but instead allows agents to automatically collaborate, place orders, pay, and fulfill contracts in a cross-platform, cross-system environment, thus forming a self-executing commercial closed loop between machines (M2M Commerce).

In the field of encryption, the most practically valuable scenarios are currently concentrated in stablecoin payments and DeFi. Therefore, during the integration of Crypto and AI, the two most valuable paths are: the AgentFi relying on existing mature DeFi protocols in the short term, and the Agent Payment gradually improving around stablecoin settlements, relying on protocols like ACP/AP2/x402/ERC-8004 in the medium to long term.
Agentic Commerce is temporarily constrained by protocol maturity, regulatory differences, and merchant user acceptance, making rapid scaling difficult; however, in the long run, payments are the foundational anchor point of all business closed loops, and Agentic Commerce holds the greatest long-term value.
Agentic Commerce payment systems and application scenarios
In the Agentic Commerce system, the real-world merchant network is the biggest value scenario. No matter how AI Agents evolve, traditional fiat payment systems (Stripe, Visa, Mastercard, bank transfers) and the rapidly growing stablecoin system (USDC, x402) will coexist long-term, forming the foundation of Agentic Commerce.
Comparison between traditional fiat payments and stablecoin payments

Real-world merchants—from e-commerce, subscriptions, SaaS to travel, content payments, and enterprise procurement—carry trillion-dollar demands and are also the core value source for AI Agents' automatic price comparison, renewals, and procurement. In the short term, mainstream consumption and enterprise procurement will still be dominated long-term by traditional fiat payment systems.
The core barrier preventing stablecoins from scaling in real commerce is not technical but regulatory (KYC/AML, taxation, consumer protection), merchant accounting (stablecoins are illegal for repayment), and the lack of dispute resolution mechanisms arising from irreversible payments. Due to these structural constraints, stablecoins will struggle to enter heavily regulated industries such as healthcare, aviation, e-commerce, government, and public utilities in the short term; their application will primarily concentrate on digital content, cross-border payments, Web3 native services, and machine economies (M2M/IoT/Agent), which are lower regulatory pressure or inherently on-chain scenarios. This is also the first window of opportunity for Web3 native Agentic Commerce to achieve scaling breakthroughs.
However, in 2025, regulatory institutionalization is advancing rapidly: the U.S. stablecoin bill has gained bipartisan consensus, Hong Kong and Singapore have established stablecoin licensing frameworks, and the EU's MiCA has officially come into effect, with Stripe supporting USDC and PayPal launching PYUSD. The clarification of regulatory structures signifies that stablecoins are being accepted by the mainstream financial system, opening policy space for future cross-border settlements, B2B procurement, and machine economy.
Best application scenario matching for Agentic Commerce

The core of Agentic Commerce is not to replace one payment track with another but to hand over the execution of 'ordering—authorization—payment' to AI Agents, allowing traditional fiat payment systems (AP2, authorization credentials, identity compliance) and stablecoin systems (x402, CCTP, smart contract settlement) to leverage their respective advantages. It is neither a zero-sum competition between fiat and stablecoins nor a single track replacement narrative, but a structural opportunity that expands the capabilities of both sides: fiat payments continue to support human commerce, while stablecoin payments accelerate machine-native and on-chain native scenarios, complementing and coexisting to become the dual engines of the agent economy.
Overview of the underlying protocol standards for Agentic Commerce.
The protocol stack of Agentic Commerce consists of six layers, forming a complete machine commercial link from 'capability discovery' to 'payment delivery.' A2A Catalog and MCP Registry are responsible for capability discovery, ERC-8004 provides on-chain verifiable identity and reputation; ACP and AP2 are responsible for structured ordering and authorization instructions, respectively; the payment layer consists of traditional fiat tracks (AP2) and stablecoin tracks (x402) operating in parallel; the delivery layer currently lacks a unified standard.

Discovery Layer: Addresses 'How do Agents discover and understand callable services?' The AI side builds a standardized capability catalog through A2A Catalog and MCP Registry; Web3 relies on ERC-8004 to provide addressable identity guidance. This layer serves as the entry point for the entire protocol stack.
Trust Layer: Answers 'Is the other party trustworthy?' The AI side currently lacks universal standards, while Web3 builds a unified framework for verifiable identity, reputation, and execution records through ERC-8004, which is a key advantage of Web3.
Ordering Layer: Responsible for 'How orders are expressed and verified.' ACP (OpenAI × Stripe) provides structured descriptions of goods, prices, and settlement terms, ensuring merchants can fulfill orders. Since it's challenging to express real-world commercial contracts on-chain, this layer is mainly dominated by Web2.
Authorization Layer: Handles 'Whether the Agent has obtained legitimate user authorization.' AP2 binds intent, confirmation, and payment authorization to the real identity system through verifiable credentials. Web3 signatures currently do not hold legal effect, hence cannot take on the contractual and compliance responsibilities of this layer.
Payment Layer: Decides 'How the payment is completed.' AP2 covers traditional payment networks such as cards and banks; x402 provides native API payment interfaces for stablecoins, enabling assets like USDC to be embedded in automated calls. The two types of tracks complement each other's functionalities.
Fulfillment Layer: Answers 'How to securely deliver content after payment is completed.' Currently, there is no unified protocol: the real world relies on merchant systems to complete delivery, while Web3's encrypted access control has yet to form cross-ecosystem standards. This layer remains the largest gap in the protocol stack and is the most likely to give birth to the next generation of foundational protocols.
Detailed explanation of the key core protocols in Agentic Commerce
Around the five key links of agentic commerce—service discovery, trust assessment, structured ordering, payment authorization, and final settlement—institutions like Google, Anthropic, OpenAI, Stripe, Ethereum, and Coinbase have proposed underlying protocols for their respective links, jointly building the next generation of Agentic Commerce core protocol stack.
Agent-to-Agent (A2A) – Agent interoperability protocol (Google)
A2A is an open-source protocol initiated by Google and donated to the Linux Foundation, aimed at providing unified communication and collaboration standards for AI Agents built by different vendors and frameworks. A2A is based on HTTP + JSON-RPC, enabling secure, structured message and task exchanges, allowing Agents to engage in multi-turn dialogue, collaborative decision-making, task decomposition, and state management in a native manner. Its core goal is to build 'the internet between agents,' enabling any A2A-compatible Agent to be automatically discovered, invoked, and combined, thus forming a cross-platform, cross-organization distributed Agent network.
Model Context Protocol (MCP) – Unified tool data access protocol (Anthropic)
MCP, launched by Anthropic, is an open protocol that connects LLM / Agents with external systems, focusing on unified tool and data access interfaces. It abstracts databases, file systems, remote APIs, and proprietary tools into standardized resources, allowing Agents to access external capabilities safely, controllably, and audibly. MCP's design emphasizes low integration costs and high scalability: developers only need to integrate once to allow Agents to use the entire tool ecosystem. Currently, MCP has been adopted by several leading AI companies, becoming the de facto standard for agent-tool interactions.

MCP focuses on 'How do Agents use tools'—providing models with unified and secure access to external resources (such as databases, APIs, file systems, etc.), thus standardizing agent-tool / agent-data interaction methods.
A2A addresses 'How Agents can work together'—establishing native communication standards for agents across vendors and frameworks, supporting multi-turn dialogue, task decomposition, state management, and long-lifecycle execution, serving as the foundational interoperability layer between Agents.

Agentic Commerce Protocol (ACP) – Ordering and checkout protocol (OpenAI × Stripe)
ACP (Agentic Commerce Protocol) is an open ordering standard proposed by OpenAI and Stripe, establishing a structured ordering process that can be directly understood by machines for buyers—AI Agents—merchants. The protocol covers product information, price and term verification, settlement logic, and payment credential transmission, enabling AI to securely initiate purchases on behalf of users without becoming a merchant.
Its core design is: AI calls merchants' checkout interfaces in a standardized way, while merchants retain all commercial and legal control. ACP enables structured orders (JSON Schema / OpenAPI), secure payment tokens (Stripe Shared Payment Token), compatible with existing e-commerce backends, and supports REST and MCP publishing capabilities, allowing merchants to enter the AI shopping ecosystem without system overhauls. Currently, ACP has been used in ChatGPT Instant Checkout, becoming an early deployable payment infrastructure.
Agent Payments Protocol (AP2) – Digital authorization and payment instruction protocol (Google)
AP2 is an open standard jointly launched by Google and several payment networks and technology companies, aimed at establishing a unified, compliant, and auditable process for payments led by AI Agents. It binds the user's payment intent, authorization scope, and compliance identity through digitally signed encrypted authorization credentials, providing verifiable evidence of 'who is spending money for whom' for merchants, payment institutions, and regulators.
AP2 is designed with 'Payment-Agnostic' principles, supporting credit cards, bank transfers, real-time payments, and access to stablecoin payment tracks through x402, among others. Within the entire Agentic Commerce protocol stack, AP2 does not handle specifics of goods and ordering details but provides a universal Agent payment authorization framework for various payment channels.

ERC‑8004 – On-chain Agent identity/reputation/verification standard (Ethereum)
ERC-8004 is an Ethereum standard jointly proposed by MetaMask, the Ethereum Foundation, Google, and Coinbase, aimed at building a cross-platform, verifiable identity and reputation system for AI Agents without pre-trust. The protocol consists of three on-chain parts:
Identity Registry: Mints on-chain identities similar to NFTs for each Agent, attachable to MCP / A2A endpoints, ENS/DID, wallets, and other cross-platform information.
Reputation Registry: Standardizes the recording of scores, feedback, and behavioral signals, making the historical performance of Agents auditable, aggregable, and combinable.
Validation Registry: Supports stake re-execution, zkML, TEE, and other verification mechanisms, providing verifiable execution records for high-value tasks.
Through ERC-8004, the identity, reputation, and behavior of Agents are recorded on-chain, forming a cross-platform discoverable, immutable, and verifiable trust foundation, which is an important infrastructure for building an open and trustworthy AI economy in Web3. ERC-8004 is currently in the review stage, meaning the standard is basically stable and feasible, but is still widely soliciting community opinions and has not yet reached a final draft.
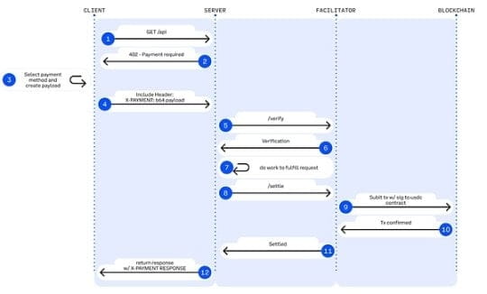
x402 – Stablecoin native API payment track (Coinbase)
x402 is an open payment standard (Apache-2.0) proposed by Coinbase, turning the long-idle HTTP 402 Payment Required into a programmable on-chain payment handshake mechanism, allowing APIs and AI Agents to achieve accountless, frictionless, on-demand payment settlements without needing accounts, credit cards, or API Keys.

▲ Legend: HTTP 402 payment workflow
Source: Jay Yu@Pantera Capital
Core mechanism: The x402 protocol resurrects the HTTP 402 status code left over from the early internet. Its workflow is:
Request and negotiation: The client (Agent) initiates a request -> The server returns 402 status code and payment parameters (such as amount, receiving address).
Autonomous payment: The Agent locally signs the transaction and broadcasts it (usually using stablecoins like USDC), with no human intervention needed.
Verification and delivery: The server or a third-party 'Facilitator' verifies the on-chain transaction and releases resources instantly.
x402 introduces the role of Facilitators as middleware connecting Web2 APIs and the Web3 settlement layer. Facilitators handle complex on-chain verification and settlement logic, allowing traditional developers to monetize APIs with minimal code, without the need to run nodes, manage signatures, or broadcast transactions, relying solely on the interfaces provided by Facilitators to complete on-chain payment processing. The most mature Facilitator implementation is provided by the Coinbase Developer Platform.
The technical advantage of x402 lies in: supporting on-chain micropayments as low as 1 cent, overcoming the limitations of traditional payment gateways that cannot handle high-frequency small calls in AI scenarios; completely removing accounts, KYC, and API Keys, allowing AI to autonomously complete M2M payment closed loops; and achieving gas-free USDC authorized payments through EIP-3009, natively compatible with Base and Solana, possessing multichain scalability.
Based on the introduction to the core protocol stack of Agentic Commerce, the following table summarizes the positioning, core capabilities, main limitations, and maturity assessment of the protocols at each level, providing a clear structured perspective for building cross-platform, executable, and payable agent economies.

Representative projects in the Web3 agent commercial ecosystem
Currently, the Web3 ecosystem of Agentic Commerce can be divided into three layers:
Business payment system layer (L3), including projects like Skyfire, Payman, Catena Labs, Nevermined, etc., providing payment encapsulation, SDK integration, limits and permissions governance, human approvals, and compliance access, while interfacing with traditional financial tracks (banks, card organizations, PSP, KYC/KYB) to bridge payment business and the machine economy.
Native payment protocol layer (L2), composed of x402, Virtual ACP, and other protocols and their ecosystem projects, responsible for charging requests, payment verification, and on-chain settlement, is currently the core that truly realizes automation and end-to-end clearing in the Agent economy. x402 does not rely on banks, card organizations, or payment service providers, offering on-chain native M2M/A2A payment capabilities.
Infrastructure layer (L1), including Ethereum, Base, Solana, and Kite AI, provides the trusted foundation of the technology stack for on-chain execution environments, key systems, MPC/AA, and permission runtimes for payment and identity systems.

L3 business payment system layer - Skyfire: Identity and payment credentials for AI Agents
Skyfire, centered around KYA + Pay, abstracts 'authentication + payment authorization' into AI-usable JWT credentials, providing verifiable automated access and billing capabilities for websites, APIs, and MCP services. The system automatically generates Buyer/Seller Agents and custodial wallets for users, supporting cards, banks, and USDC top-ups.
At the system level, Skyfire generates Buyer/Seller Agent and custodial wallets for each user, supporting balance top-ups via cards, banks, and USDC. Its biggest advantage is its full compatibility with Web2 (JWT/JWKS, WAF, API Gateway can be used directly), providing 'identity-enabled automatic paid access' for content sites, data APIs, and tool-based SaaS.
Skyfire is a practically usable Agent Payment intermediary layer, but identity and asset custody are both centralized solutions.
L3 business payment system layer - Payman: AI native fund authority risk control
Payman offers four capabilities: Wallet, Payee, Policy, Approval, to construct a governable and auditable 'fund authority layer' for AI. AI can execute real payments, but all fund actions must comply with the limits, strategies, and approval rules set by users. Core interactions are completed through the payman.ask() natural language interface, with the system responsible for intent parsing, strategy validation, and payment execution.
The key value of Payman lies in: 'AI can move money, but will never overstep its authority.' It shifts enterprise-level fund governance to the AI environment: automatic payroll, reimbursements, vendor payments, batch transfers, etc., can be carried out within clearly defined permission boundaries. Payman is suitable for financial automation within enterprises and teams (salaries, reimbursements, vendor payments, etc.), positioning as a controlled fund governance layer, and does not attempt to construct an open Agent-to-Agent payment protocol.
L3 business payment system layer - Catena Labs: Agent identity/payment standards
Catena builds a unified identity protocol for agents (ACK-ID) and an agent-native payment protocol (ACK-Pay) based on AI-Native financial institutions (custody, clearing, risk control, KYA) as the business layer and ACK (Agent Commerce Kit) as the standard layer. The goal is to fill the gaps in the machine economy regarding verifiable identity, authorization chains, and automated payment standards.
ACK-ID establishes the ownership chain and authorization chain of Agents based on DID/VC; ACK-Pay defines payment requests and verifiable receipt formats decoupled from the underlying settlement networks (USDC, banks, Arc). Catena emphasizes long-term cross-ecosystem interoperability, with its role closer to the 'TLS/EMV layer of the Agent economy,' with a strong level of standardization and a clear vision.
L3 business payment system layer - Nevermined: Metering, billing, and micropayment settlement.
Nevermined focuses on an AI usage-based economic model, providing Access Control, Metering, Credits System, and Usage Logs for automated measurement, per-use billing, revenue sharing, and auditing. Users can recharge credits via Stripe or USDC, with the system automatically validating usage, deducting fees, and generating auditable logs during each API call.
Its core value lies in supporting real-time micropayments below one cent and automated Agent-to-Agent settlements, enabling data purchases, API calls, workflow scheduling, etc., to operate on a 'pay-per-call' basis. Nevermined does not build new payment tracks but constructs a metering/billing layer on top of payments: driving the commercialization of AI SaaS in the short term, supporting A2A marketplaces in the medium term, and potentially becoming the micropayment fabric of the machine economy in the long term.

Skyfire, Payman, Catena Labs, and Nevermined belong to the business payment layer and need to interface with banks, card organizations, PSPs, and KYC/KYB to varying degrees, but their real value does not lie in 'accessing fiat' but in addressing machine-native needs that traditional finance cannot cover—identity mapping, permission governance, programmatic risk control, and per-use billing.
Skyfire (payment gateway): Provides 'identity + automatic fee deduction' for websites / APIs (on-chain identity mapping to Web2 identity)
Payman (financial governance): Strategies, limits, permissions, and approvals for internal enterprise use (AI can spend money but not overstep authority)
Catena Labs (financial infrastructure): Constructs (AI compliant banking) through KYA, custody, and clearing services by combining with the banking system
Nevermined (cash register): Only does metering and billing on top of payments; payments rely on Stripe/USDC.
In contrast, x402 is at a lower level, being the only native on-chain payment protocol that does not rely on banks, card organizations, or PSPs, capable of directly completing on-chain deductions and settlements through the 402 workflow. When upper-level systems like Skyfire, Payman, Nevermined can all call x402 as a settlement track, it truly provides a meaningful M2M / A2A automated native payment closed loop for Agents.
L2 native payment protocol layer - x402 ecosystem: from client side to on-chain settlement.
The x402 native payment ecosystem can be divided into four layers: client (Client), server (Server), payment execution layer (Facilitators), and blockchain settlement layer. The client is responsible for initiating payment requests from Agents or applications; the server provides data, inference, or storage API services to Agents on a per-call basis; the payment execution layer completes on-chain deductions, verification, and settlement, serving as the core execution engine of the entire process; the blockchain settlement layer undertakes the final token deduction and on-chain confirmation, achieving immutable payment realization.

▲ Legend: X402 payment flow
Source: x402 White Paper
Client-Side Integrations Layer / The Payers
Enabling Agents or applications to initiate x402 payment requests is the 'starting point' of the entire payment process. Representative projects:
thirdweb Client SDK – The most commonly used x402 client standard in the ecosystem, actively maintained and supporting multichain, is the default tool for developers integrating x402.
Nuwa AI – Enables AI to access x402 services for payment without coding, representing the 'Agent payment entry' project.
The official website also lists early-stage clients such as Axios/Fetch, Mogami Java SDK, and Tweazy.
Currently existing clients are still stuck in the 'SDK era', essentially developer tools. More advanced forms of clients, like browser/OS clients, robotics/IoT clients, or enterprise systems capable of managing multiple wallets/multiple Facilitators, have yet to emerge.
Server/API product party (Services / Endpoints / The Sellers)
Selling data, storage, or inference services to Agents on a per-call basis, with representative projects including:
AIsa – Provides API calling and settlement infrastructure for AI Agents that operate in real-time, enabling access to data, content, computing power, and third-party services on a per-call, per-token, or per-quantity basis. Currently, x402 has the highest call volume.
Firecrawl – The web parsing and structured crawling entry most consumed by AI Agents.
Pinata – Mainstream Web3 storage infrastructure, x402 can now cover real underlying storage costs, not lightweight APIs.
Gloria AI – Provides high-frequency real-time news and structured market signals, serving as an intelligence source for trading and analytical Agents.
AEON – Extends x402 + USDC to offline merchant acquisition in Southeast Asia / Latin America / Africa.
Neynar – The social graph infrastructure of Farcaster, opening social data to Agents in the form of x402.
Currently, server-side focuses on crawlers/storage/news APIs, while more advanced key layers capable of executing financial transaction APIs, advertising deployment APIs, Web2 SaaS gateways, or even performing real-world task APIs are almost undeveloped, representing the future highest potential growth curve.
Payment execution layer (Facilitators / The Processors)
Completing on-chain deductions, verification, and settlement is the core execution engine of x402, representing projects:
Coinbase Facilitator (CDP) – An enterprise-level trusted executor, Base mainnet zero fee + built-in OFAC/KYT, is the strongest choice for production environments.
PayAI Facilitator – The most widely covered and fastest-growing execution layer project (Solana, Polygon, Base, Avalanche, etc.), is the most used multichain Facilitator in the ecosystem.
Daydreams – A strong scenario project that combines payment execution with LLM inference routing, currently the fastest-growing 'AI inference payment executor,' is becoming the third force in the x402 ecosystem.
According to data from x402scan over the past 30 days, there are still a number of mid-to-long-tail Facilitators/Routers, including Dexter, Virtuals Protocol, OpenX402, CodeNut, Heurist, Thirdweb, x402.rs, Mogami, Questflow, etc., with overall transaction volume, number of sellers, and buyers significantly lower than the top three.
Blockchain Settlement Layer
The ultimate landing point of the x402 payment workflow, responsible for completing the actual deduction of tokens and on-chain confirmation. Although the x402 protocol itself is Chain-Agnostic, current ecosystem data shows that settlements are mainly concentrated on two networks:
Base – Promoted by the CDP official Facilitator, USDC native, fee stable, currently the settlement network with the largest transaction volume and number of sellers.
Solana – Focused support from multichain Facilitators like PayAI, growing fastest in high-frequency inference and real-time API scenarios due to high throughput and low latency.
The chain itself does not participate in payment logic. With the expansion of more Facilitators, the settlement layer of x402 will show a stronger trend of multichain integration.

In the x402 payment system, Facilitators are the only roles that genuinely execute on-chain payments, being closest to 'protocol-level income': responsible for verifying payment authorization, submitting and tracking on-chain transactions, and generating auditable settlement proofs, while also handling replay, timeout, multichain compatibility, and basic compliance checks. Unlike Client SDKs (Payers) that only handle HTTP requests and API servers (Sellers), they are the final settlement exit for all M2M/A2A transactions, controlling traffic entry and settlement fee rights, thus situated at the core of value capture in the Agent economy, attracting the most market attention.
However, the reality is that most projects are still stuck in the testnet or small-scale demo stage, essentially just lightweight 'payment executors' that lack moats in key capabilities such as identity, billing, risk control, and multichain steady-state processing, exhibiting obvious low barriers to entry and high homogeneity. As the ecosystem matures, Facilitators will present a winner-takes-all pattern: leading institutions with stability and compliance advantages (like Coinbase) possess a significant lead. In the long run, x402 still belongs to the interface layer and cannot carry core value; the truly sustainable competitive edge lies in comprehensive platforms that can build identity, billing, risk control, and compliance systems on top of settlement capabilities.
L2 native payment protocol layer - Virtual Agent Commerce Protocol
The Agent Commerce Protocol (ACP) from Virtual provides a universal standard for commercial interactions for autonomous AIs, using a four-phase process of Request → Negotiation → Transaction → Evaluation, allowing independent Agents to request services, negotiate terms, complete transactions, and accept quality assessments in a secure and verifiable manner. ACP uses blockchain as a trusted execution layer, ensuring the interaction process is auditable and immutable, and establishes an incentivized reputation system by introducing Evaluator Agents, enabling heterogeneous and independent professional Agents to form 'autonomous business entities' that engage in sustainable economic activities under decentralized coordination. Currently, ACP is still in its early stages, with limited ecological scale, more akin to an exploration of 'multi-Agent commercial interaction standards.'
L1 infrastructure layer - Kite AI: Emerging/vertical Agent native payment chain
Mainstream general-purpose public chains like Ethereum, Base (EVM), and Solana provide Agents with the most critical execution environment, account system, state machine, security, and settlement foundation, possessing mature account models, stablecoin ecosystems, and a broad developer base.
Kite AI is a representative 'Agent native L1' infrastructure designed specifically for Agents, providing the underlying execution environment for payments, identity, and permissions. Its core is based on the SPACE framework (stablecoin native, programmable constraints, agent-first certification, compliance auditing, economically feasible micropayments) and achieves fine-grained risk isolation through a three-layer key system of Root→Agent→Session; combined with optimized state channels to construct 'Agent native payment railroads,' reducing costs to $0.000001 and controlling delays within milliseconds, making API-level high-frequency micropayments feasible. As a universal execution layer, Kite is upwardly compatible with x402, Google A2A, Anthropic MCP, and downwardly compatible with OAuth 2.1, aiming to become the unified Agent payment and identity foundation connecting Web2 and Web3.
AIsaNet integrates x402 with L402 (the 402 payment protocol standard developed by Lightning Labs based on the Lightning Network), serving as a micropayment and settlement layer for AI Agents, supporting high-frequency trading, cross-protocol calling coordination, settlement path selection, and transaction routing, allowing Agents to complete cross-service, cross-chain automated payments without understanding the underlying complexity.
Summary and outlook: From payment protocols to the reconstruction of machine economic orders.
Agentic Commerce establishes a new economic order driven by machines. It's not simply 'AI automatic ordering'; instead, it is a complete reconstruction of a cross-entity chain: how services are discovered, how trust is established, how orders are expressed, how permissions are authorized, how value is settled, and who bears disputes. The emergence of A2A, MCP, ACP, AP2, ERC-8004, and x402 standardizes the 'commercial closed loop between machines.'
Along this evolutionary path, future payment infrastructures will diverge into two parallel tracks: one based on traditional fiat logic for business governance, and the other based on the x402 protocol for native settlement. The value capture logic between the two differs.
Business governance track: Web3 business payment system layer
Applicable scenarios: Real-world transactions with low frequency and non-micro payments (e.g., procurement, SaaS subscriptions, physical e-commerce).
Core logic: Traditional fiat will dominate long-term, while Agents serve merely as smarter frontends and process coordinators, not replacing Stripe/card organizations/bank transfers. The core barriers preventing stablecoins from scaling in real-world commerce are regulation and taxation.
Projects like Skyfire, Payman, Catena Labs, etc., derive their value not from the underlying payment routing (usually handled by Stripe/Circle) but from Machine Governance Services (Governance-as-a-Service). This addresses machine-native needs that traditional finance cannot cover—identity mapping, permission governance, programmatic risk control, accountability, and M2M / A2A micropayments (settled by token/second). The key question is who can become a trusted AI financial steward for enterprises.
Native settlement track: the ultimate goal of the x402 protocol ecosystem and Facilitators.
Applicable scenarios: High frequency, micro payments, M2M/A2A digital-native transactions (API billing, resource flow payments).
Core logic: x402 (L402), as an open standard, realizes the atomic binding of payments and resources through the HTTP 402 status code. In programmable micropayments and M2M/A2A scenarios, x402 is currently the most complete and forward-leaning protocol in the ecosystem (HTTP native + on-chain settlement), and its position in the Agent economy is expected to be analogous to 'Stripe for agents.'
Simply integrating x402 on the Client or Service side does not bring track premiums; what truly has growth potential are upper-layer assets that can sediment long-term repurchases and high-frequency calls, such as OS-level Agent clients, robotics/IoT wallets, and high-value API services (market data, GPU inference, real-world task execution, etc.).
Facilitators assist Clients and Servers in completing payment handshakes, invoice generation, and fund settlement as protocol gateways, controlling both traffic and settlement fees, making them the closest link to 'revenue' within the x402 Stack. Most Facilitators are essentially just 'payment executors', exhibiting obvious low barriers to entry and homogeneity. Giants with usability and compliance advantages (like Coinbase) form a dominant pattern. The core value to avoid being marginalized will shift upwards to the 'Facilitator + X' service layer: by constructing verifiable service catalogs and reputation systems, providing arbitration, risk control, treasury management, and other high-margin capabilities.

We believe that in the future, a 'fiat system' and 'stablecoin system' will form two parallel tracks: the former supports mainstream human commerce, while the latter carries high-frequency, cross-border, micropayment scenarios that are machine-native and on-chain native. The role of Web3 is not to replace traditional payments but to provide the foundational capabilities for verifiable identity, programmable settlement, and global stablecoins in the Agent era. Ultimately, Agentic Commerce is not just about payment optimization but the reconstruction of the machine economic order. When billions of micropayments are automatically completed by Agents in the background, the protocols and companies that first provide trust, coordination, and optimization capabilities will become the core force of the next generation of global commercial infrastructure.



